Messaggio di errore che spiega la mancanza della relazione di parametro dei materiali nel software di costruzione
Messaggio di errore che spiega la mancanza della relazione di parametro dei materiali nel software di costruzione
2025-05-28
056907

FAQ 005688 | Spiegazione della soluzione di errore di un materiale definito dall'utente

Messaggio di errore che spiega la mancanza della relazione di parametro dei materiali nel software di costruzione

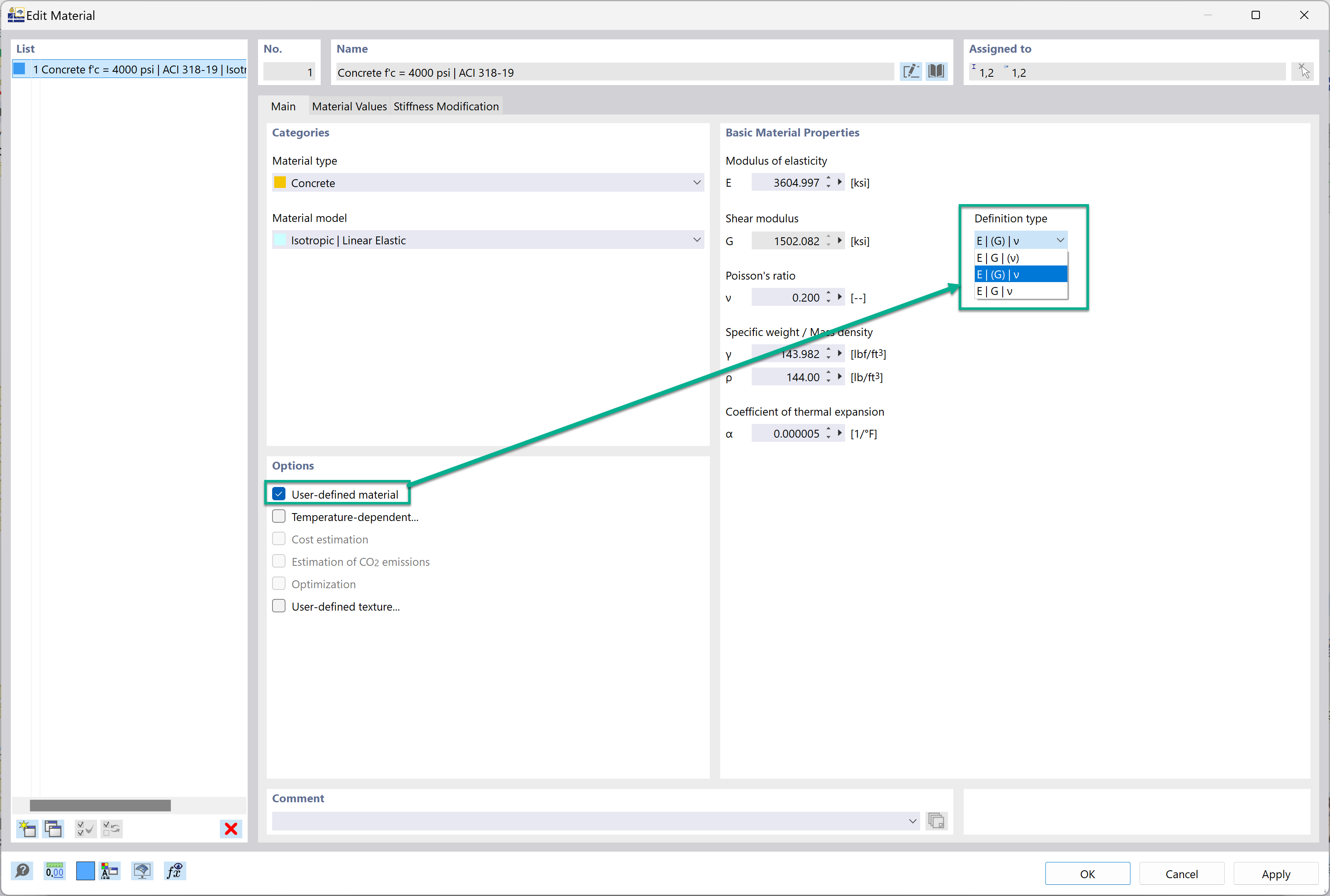
L'immagine presenta un messaggio di errore relativo alla creazione di un materiale definito dall'utente nel software di costruzione, che riguarda specificamente la relazione non soddisfatta E2G(1+v). Il messaggio indica le linee guida per garantire il corretto calcolo delle proprietà dei materiali, evidenziando errori comuni e regolazioni necessarie per risolverli durante il processo di definizione dei materiali.
  • Materiale definito dall'utente
  • Messaggio di errore
  • Software di costruzione
  • Definizione del materiale
  • Relazione parametrica
Usato in
  • Definizione del tipo di modulo di elasticità, modulo di taglio e coefficiente di Poisson
Condividi