87x
005688
2025-06-06

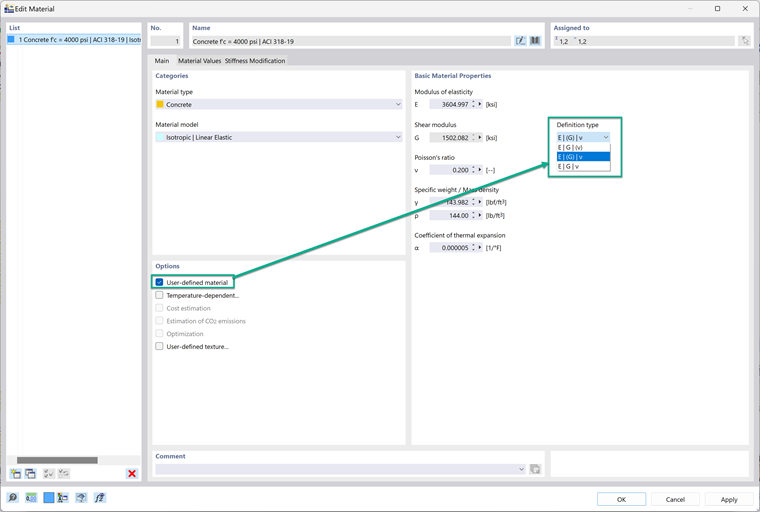
Definizione del tipo di modulo di elasticità, modulo di taglio e coefficiente di Poisson

Quando provo a creare/modificare un materiale come definito dall'utente, ricevo un messaggio di errore che dice "La relazione E = 2G (1+v) non è soddisfatta...". Come posso superare questo messaggio di errore e continuare con il mio materiale definito come tale?


Risposta:

Dopo aver impostato un materiale su definito dall'utente, il tipo di definizione può essere modificato; questo controlla come il modulo di elasticità, il modulo di taglio e il coefficiente di Poisson sono correlati tra loro. Ci sono tre opzioni nel menu a tendina.
1. E | G | (ν)
Questa opzione calcola il coefficiente di Poisson basato su G ed E.
2. E | (G) | ν
Questa opzione calcola G basato su E e il coefficiente di Poisson.
3. E | G | ν
Questa opzione mantiene tutte le proprietà indipendenti l'una dall'altra. Questa opzione è la migliore da scegliere se si desidera che le proprietà siano indipendenti.


Questa è una buona soluzione se compare questo messaggio di errore:
"La relazione e=2G(1+ν) non è soddisfatta. Il materiale non può essere assegnato a una superficie o a un solido senza soddisfare la relazione. Si prega di regolare i parametri del materiale."
Rendere tutte le proprietà del materiale indipendenti l'una dall'altra risolverà questo errore.


Autore

Alex è responsabile della formazione dei clienti, del supporto tecnico e dello sviluppo continuo del programma per il mercato nordamericano.



;