FAQ 005612 | Come posso definire carichi mobili in RFEM 6?
FAQ 005612 | Come posso definire carichi mobili in RFEM 6?
2025-06-03
057058
  • RFEM 6

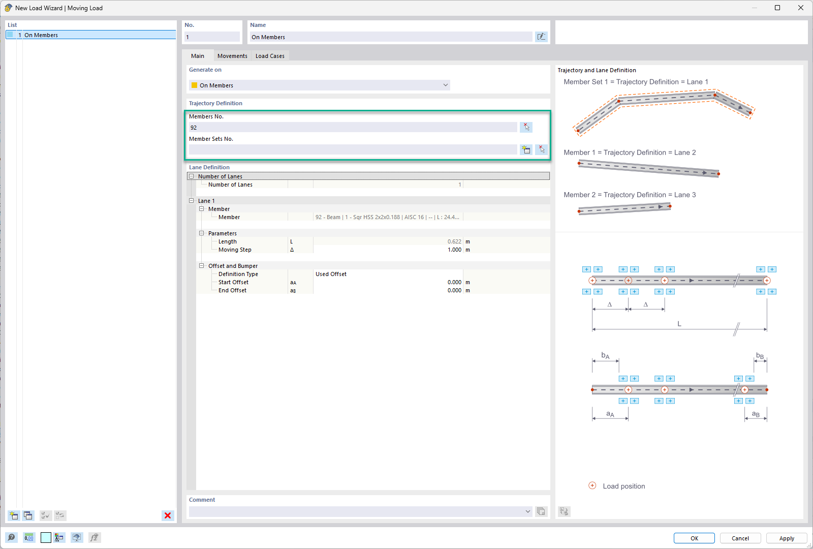
Selezione dell'asta o dell'insieme di aste - Carico mobile

FAQ 005612 | Come posso definire carichi mobili in RFEM 6?

  • RFEM 6
  • Ingegneria strutturale
  • Carichi mobili
  • Cerniere asta
  • Svincoli nodali
  • Procedura guidata di carichi
  • Svincoli lineari
  • Casi di carico
Usato in
  • Carichi mobili in RFEM 6
Condividi