746x
005612
2025-06-03

Carichi mobili in RFEM 6

Come posso definire i carichi mobili in RFEM 6?


Risposta:

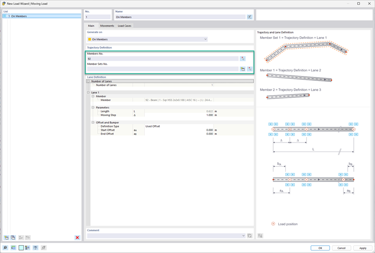
I carichi mobili si trovano nella cartella degli assistenti di carico nel navigatore dati o tramite il menu Inserisci. Una volta aperta la finestra di dialogo, c'è un menu a discesa in cui è possibile scegliere se si desidera applicare il carico mobile a una superficie o a un elemento.
Sotto la scheda Principale, selezionare la superficie desiderata. Il percorso per il carico deve essere definito come un insieme di linee tracciate nel modello. Successivamente, determinare il numero di corsie che si desidera definire. Per ciascuna corsia, è possibile definire parametri insieme a un offset e/o una sponda.


Per un elemento o un insieme di elementi, basta selezionare l'elemento o gli elementi dell'insieme a cui applicare il carico mobile. È anche possibile creare un insieme di elementi in questa finestra di dialogo utilizzando il pulsante a icona "stella d'oro". Sotto Definizione corsia è quindi possibile inserire il "Passo di movimento" e gli offset. Guarda il modello bits sulla destra per riferimento a questi input.

Nella scheda Movimenti, selezionare la definizione della corsia nella tabella, quindi creare una definizione del modello di carico nella cella sotto la colonna Modello di Carico. In questa finestra di dialogo definizione, viene deciso il numero di componenti di carico. Per ciascun componente, l'utente può definire quanto segue:

  • Tipo di Carico
  • Sistema di Coordinate
  • Direzione del Carico
  • Tipo di Carico
  • Posizioni X e Y
  • Magnitudine del Carico

Una volta impostato questo, è possibile applicare un fattore di carico. È inoltre possibile scegliere di definire una distanza rispetto al precedente carico o decidere se questo movimento è indipendentemente correlato al precedente carico.


Nella scheda finale, casi di carico, i casi di carico necessari verranno generati automaticamente.


Autore

Alex è responsabile della formazione dei clienti, del supporto tecnico e dello sviluppo continuo del programma per il mercato nordamericano.



;