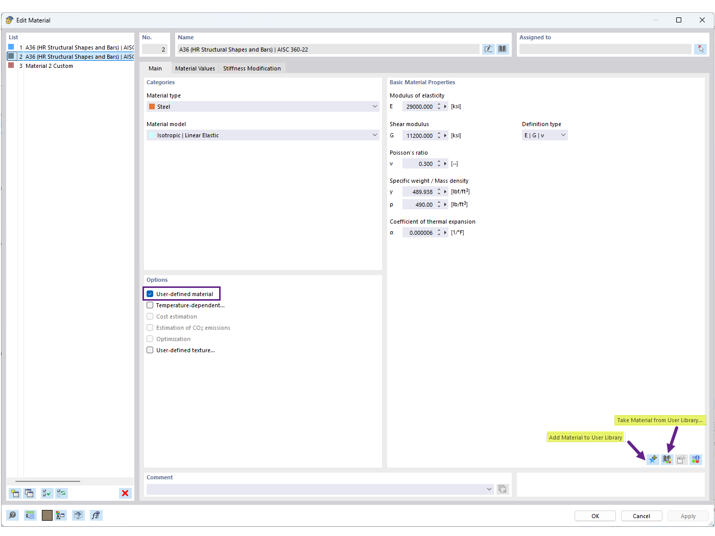
FAQ 005701 | Come posso salvare un materiale definito dall'utente nella libreria dei materiali in RFEM 6?
FAQ 005701 | Come posso salvare un materiale definito dall'utente nella libreria dei materiali in RFEM 6?
2025-06-30
057600

Salvare materiale definito dall'utente nella libreria

FAQ 005701 | Come posso salvare un materiale definito dall'utente nella libreria dei materiali in RFEM 6?

  • Libreria dei materiali utente
  • Materiale definito dall'utente
  • Libreria dei materiali
Usato in
  • Libreria dei materiali personalizzati
Condividi