166x
005701
2025-06-30

Libreria dei materiali personalizzati

Come posso salvare il mio materiale definito dall'utente nella libreria dei materiali in RFEM 6?


Risposta:

Per salvare un materiale definito dall'utente in RFEM 6, hai due opzioni:

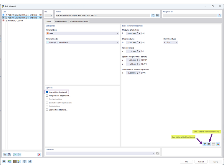
  1. Dalla finestra di dialogo del Materiale: Modifica un materiale esistente o creane uno nuovo, quindi clicca sull'icona "Aggiungi materiale alla libreria utente" (Immagine 1).
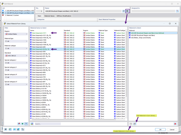
  2. Direttamente nella Libreria: Apri la libreria dei Materiali e utilizza l'opzione "Crea Materiale nella Libreria Utente" (Immagine 2).

Una volta salvati, i materiali definiti dall'utente vengono mostrati in verde e saranno disponibili per l'uso in altri modelli.

La posizione del database della libreria dei materiali utente può essere trovata sotto "Opzioni del Programma". Puoi anche condividere il file DBM con un altro utente per l'uso su un altro computer. Il destinatario dovrebbe salvare il file DBM nella cartella specificata dall'impostazione del percorso (Immagine 3).


Autore

Cisca è responsabile della formazione dei clienti, del supporto tecnico e dello sviluppo continuo del programma per il mercato nordamericano.



;