FAQ 005701 | Come posso salvare il mio materiale definito dall'utente nella libreria dei materiali in RFEM 6?
FAQ 005701 | Come posso salvare il mio materiale definito dall'utente nella libreria dei materiali in RFEM 6?
2025-06-30
057601

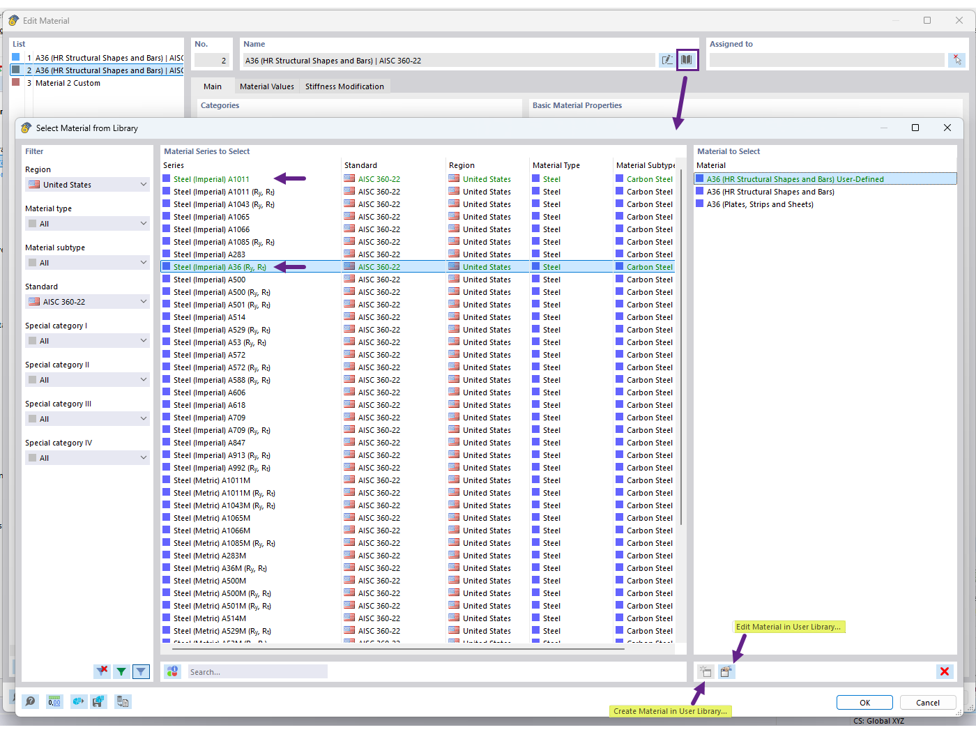
Creazione di materiali nella libreria dei materiali utente

FAQ 005701 | Come posso salvare il mio materiale definito dall'utente nella libreria dei materiali in RFEM 6?

  • Libreria dei materiali dell'utente
  • Materiale definito dall'utente
  • Libreria dei materiali
Usato in
  • Libreria dei materiali personalizzati
Condividi