KB 001966 | Verifica a taglio locale in RFEM 6 secondo ACI 318-19 e CSA A23.3:19 | Parte II
KB 001966 | Verifica a taglio locale in RFEM 6 secondo ACI 318-19 e CSA A23.3:19 | Parte II
2025-07-11
057735

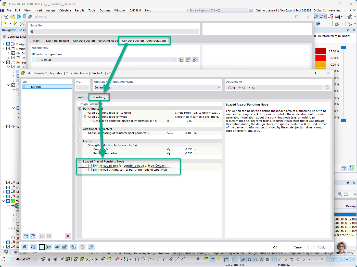
Verifica calcestruzzo - Scheda Configurazione - Area caricata del nodo di punzonamento per definizione manuale di colonna e parete

KB 001966 | Verifica a taglio locale in RFEM 6 secondo ACI 318-19 e CSA A23.3:19 | Parte II

Usato in
  • Verifica punzonamento in RFEM 6 secondo ACI 318-19 e CSA A23.3:19 | Parte II
Condividi