576x
001966
2025-07-14

Verifica punzonamento in RFEM 6 secondo ACI 318-19 e CSA A23.3:19 | Parte II

Questo articolo descrive i nuovi miglioramenti introdotti nel progetto di punzonatura in RFEM 6, ampliando la serie di funzionalità iniziali discusse nella Parte I. Questi aggiornamenti sono in linea con le disposizioni di ACI 318-19 e CSA A23.3:19, offrendo maggiore precisione e capacità di progettazione più ampie.

Novità

Sono stati implementati i seguenti miglioramenti per aumentare la precisione e la flessibilità dei controlli di taglio a punzonamento:

  • Supporto per ACI 318: ora sono disponibili controlli di resistenza al taglio bidirezionale (a punzonamento) per connessioni lastra-colonna e casi simili secondo ACI 318-19 Sezione 22.6.
  • Supporto per CSA A23.3: sono ora inclusi controlli di resistenza al taglio monodirezionale e bidirezionale secondo CSA A23.3 Clausola 13.3.2.
  • Considerazione del Rinforzo al Taglio: il progetto di taglio a punzonamento ora tiene conto del rinforzo al taglio, risultando in risultati più precisi e meno conservativi nelle regioni rinforzate. In passato, il rinforzo non era considerato nel progetto al taglio bidirezionale.
  • Opzioni di Input Potenziate per il Rinforzo: gli utenti ora possono definire il rinforzo al taglio bidirezionale direttamente ai nodi, includendo sia le barre di taglio verticali che i pioli a testa.
  • Tipologie di Nodi Estese: i controlli di taglio a punzonamento possono ora essere eseguiti sia su colonne che su muri che si inquadrano in una lastra. Le dimensioni per la colonna o il muro possono essere inserite manualmente e sono utilizzate solo nei controlli di progettazione del taglio a punzonamento.
  • Controlli di Resistenza Espansi: il software ora calcola la resistenza al taglio a punzonamento con e senza rinforzo al taglio e entrambi i set di risultati sono visualizzati nei Dettagli di Progettazione.
  • Controlli di Conformità alle Norme: vengono eseguiti ulteriori controlli di dettaglio e limiti in conformità con ACI 318-19 e CSA A23.3-19.

Nuovo Input per il Rinforzo al Taglio Bidirezionale

RFEM 6 ora consente l'inserimento diretto del rinforzo al taglio bidirezionale ai nodi, offrendo un controllo dettagliato sulla geometria del rinforzo e migliorando la precisione delle calcolazioni del taglio a punzonamento. Per definire questo rinforzo, modifica il nodo rilevante e abilita il Progetto di Punzonamento.

Poi, vai alla scheda Concrete Design – Punching Node per creare o modificare il rinforzo al punzonamento. In questa scheda:

  • Puoi specificare il materiale e la dimensione della barra (lato sinistro).
  • Puoi selezionare il tipo di rinforzo (lato destro), scegliendo tra "Piolo a Testa" o "Verticale".

Opzioni aggiuntive sono previste per le future versioni di RFEM 6.

Nella scheda Posizionamento:

  • Inserisci il numero di perimetri (np).
  • Definisci il numero di pioli per direzione, per perimetro.
  • La spaziatura del perimetro può essere specificata come fattore dello spessore della superficie o inserendo valori assoluti (S1 e S).
  • Un bitmap grafico sulla destra mostra visivamente ogni input per una migliore comprensione.

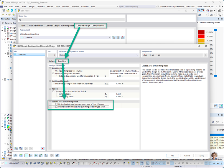
Nella scheda Concrete Design – Configurations, l'area caricata del nodo di punzonamento può essere definita manualmente sia per colonne che muri. Questo include l'impostazione delle dimensioni della sezione trasversale di colonna o muro che si inquadra nel nodo.

Nota: quando questi input manuali sono attivati, sovrascrivono la geometria reale del modello durante i controlli di progettazione del taglio a punzonamento. Questo consente ai progettisti di simulare assunzioni personalizzate o conservative dove necessario.

Per visualizzare graficamente il rinforzo al taglio a punzonamento nel modello, vai a: Navigatore Visualizzazione → Modello → Tipi per Cemento

Questo mostrerà graficamente il rinforzo ai nodi dove è stato attivato il progetto di taglio a punzonamento. Nell’immagine sotto, i simboli blu rappresentano il rinforzo al taglio a punzonamento che è stato definito.

Controlli Estesi di Progettazione della Resistenza al Punzonamento

Le versioni precedenti di RFEM 6 effettuavano controlli di taglio a punzonamento senza considerare esplicitamente il rinforzo al taglio. I recenti miglioramenti offrono ora i seguenti potenziamenti:

  • Inclusione del Rinforzo Al Taglio nei Calcoli: il programma ora incorpora il rinforzo al taglio nei calcoli di progettazione della resistenza al punzonamento, fornendo risultati più efficienti e accurati. Per scopi di confronto, RFEM 6 esegue ancora il calcolo senza rinforzo, e entrambi i risultati sono disponibili nei Dettagli di Progettazione.
  • Controlli di Dettaglio del Rinforzo: il software ora controlla i requisiti di dettaglio conformi alle normative, inclusi spaziatura delle barre, ancoraggio e limiti di rinforzo secondo ACI 318-19 e CSA A23.3:19.
  • Visualizzazione Grafica delle Aree di Rinforzo: le aree di rinforzo richieste (Av,req) e fornite (Ap,prov) sono ora visualizzate graficamente ai nodi rilevanti, aiutando gli utenti a confermare visivamente la conformità ai requisiti di progettazione.

Esempio

Questa sezione dimostra un esempio semplificato di progettazione del taglio a punzonamento modellato in RFEM 6 e confronta i suoi risultati con calcoli manuali basati su ACI 318-19. Scenario: Un plinto di fondazione in calcestruzzo armato gettato in opera per una colonna interna soggetta a un carico assiale concentrico. Il progetto assume che il taglio a punzonamento governi lo spessore richiesto del plinto, e il contributo di resistenza al taglio del rinforzo è trascurato. Dati:

  • Carico fattorizzato, Pu = 1 kip (compressione)
  • Standard di progettazione: ACI 318-19

Passo 1: Determinare la Profondità Efficace (d) La profondità efficace, d, è calcolata sottraendo la copertura del calcestruzzo e metà del diametro della barra dallo spessore totale della lastra:

Passo 2: Determinare il Perimetro Critico (bo) Il perimetro critico si trova a una distanza d/2 dalla faccia della colonna:

Passo 3: Determinare la Capacità della Tensione di Taglio a Punzonamento (vc) Usando la Tabella 22.6.5.2 di ACI 318-19, la tensione nominale di taglio vc (senza rinforzo) è il minimo di tre espressioni:

Queste possono essere semplificate per chiarezza: Dove: β è il rapporto del lato lungo al lato corto della colonna (o area caricata): αs, per una colonna interna secondo ACI Sezione 22.6.5.3, equivale a 40:

Passo 4: Calcolare la Resistenza Nominale al Taglio a Punzonamento La resistenza nominale al taglio a punzonamento è calcolata come:

Dove: λ = 1.0 per calcestruzzo di peso normale (ACI 19.2.4.3) λs, il fattore di modifica dell'effetto dimensionale, è determinato dalla Sezione 22.5.5.1.3: Utilizzando questi valori: Risultato: La resistenza progettuale al taglio a punzonamento (φVc) senza rinforzo al taglio è 563.273 kip.

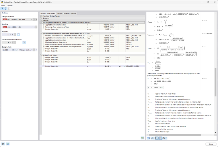
RFEM 6 – Add-on Concrete Design – Risultati

Sotto è riportato l'output del Controllo di Progettazione dall'add-on Concrete Design in RFEM 6. Questi risultati corrispondono al modello di esempio allegato alla fine di questo articolo. RFEM 6 visualizza la resistenza al taglio a punzonamento vc come un valore di pressione (ksi). Per confrontare con il risultato analitico, moltiplica questo valore per il perimetro critico (bo), la profondità efficace (d) e il fattore di riduzione della resistenza (φ). Esempio di confronto: vc = 0.75 × 0.191 ksi × 156.5 in × 25.125 in. vc = 563.27 kip Questo è conforme al calcolo manuale di 563.27 kip.

Conclusione

Con questi ultimi aggiornamenti, RFEM 6 offre un flusso di lavoro completo e conforme alle normative per la progettazione del taglio a punzonamento secondo gli standard ACI 318-19 e CSA A23.3-19. I miglioramenti chiave includono:

  • La capacità di definire un rinforzo specifico per nodo
  • Migliorata accuratezza nei controlli di capacità includendo il rinforzo
  • Supporto per vari tipi di rinforzo, inclusi barre verticali e pioli a testa

Queste funzionalità migliorano significativamente la flessibilità di modellazione e l'affidabilità di progettazione. Per un riassunto degli strumenti iniziali di taglio a punzonamento disponibili in RFEM 6, si prega di consultare la parte I di questa serie. Collegamento a Verifica a taglio per punzonamento Parte 1


Autore

Alex è responsabile della formazione dei clienti, del supporto tecnico e dello sviluppo continuo del programma per il mercato nordamericano.

Link
Bibliografia


;