Richiesti dei dettagli delle armature a taglio da punzonamento  verificati per garantire la sicurezza strutturale e la conformità
Richiesti dei dettagli delle armature a taglio da punzonamento  verificati per garantire la sicurezza strutturale e la conformità
2025-07-11
057757

Requisiti di dettaglio verificati

Richiesti dei dettagli delle armature a taglio da punzonamento verificati per garantire la sicurezza strutturale e la conformità

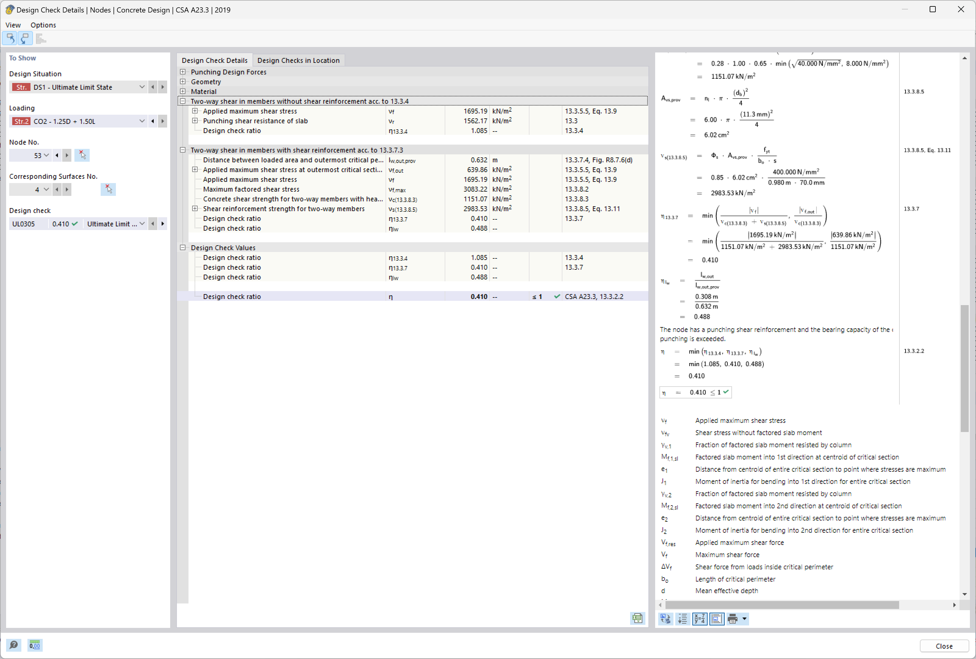
L'immagine analizza i requisiti per l'armatura a taglio-punzonamento nelle strutture in calcestruzzo. Si concentra sulla valutazione dei dettagli costruttivi per garantire la conformità con gli standard di sicurezza strutturale. Questi controlli sono essenziali per l'integrazione e il posizionamento dell'armatura al fine di prevenire guasti a taglio in aree critiche. Tali analisi garantiscono che le strutture possano sopportare i carichi di progetto in modo sicuro ed efficiente.
  • Punzonamento
  • Armatura
  • Sicurezza strutturale
  • Requisiti di dettaglio
  • Conformità
Usato in
  • Verifica punzonamento in RFEM 6 secondo ACI 318-19 e CSA A23.3:19 | Parte II
Condividi