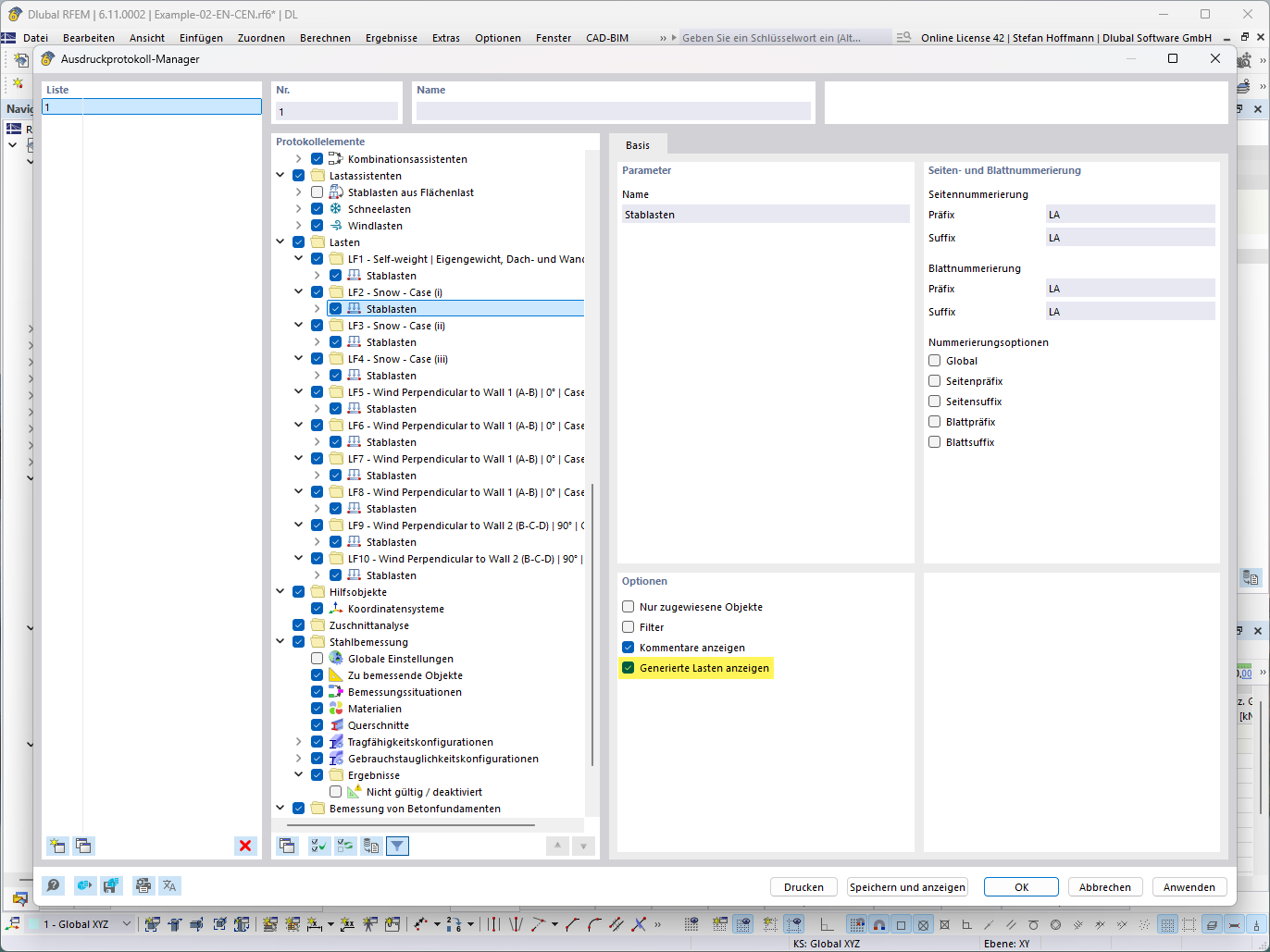
Rappresentazione di una funzione per la visualizzazione dei carichi generati in vista dettagliata tecnica
Rappresentazione di una funzione per la visualizzazione dei carichi generati in vista dettagliata tecnica
2025-07-15
057789
  • RFEM 6
  • RSTAB 9

FAQ 005711 | Creazione guidata di carichi – Mostra carichi generati

Rappresentazione di una funzione per la visualizzazione dei carichi generati in vista dettagliata tecnica

L'immagine illustra una funzione per la visualizzazione di carichi generati, rappresentati numericamente e in dettagli tecnici. Mostra la distribuzione dettagliata dei carichi in un ambiente di analisi strutturale, con carichi specifici visualizzati su un modello.
  • Carichi generati
  • Vista dettagli tecnici
  • Calcolo del carico
  • Modello strutturale
Usato in
  • Creazione guidata di carichi – Mostra carico generato
Condividi