Risposta:
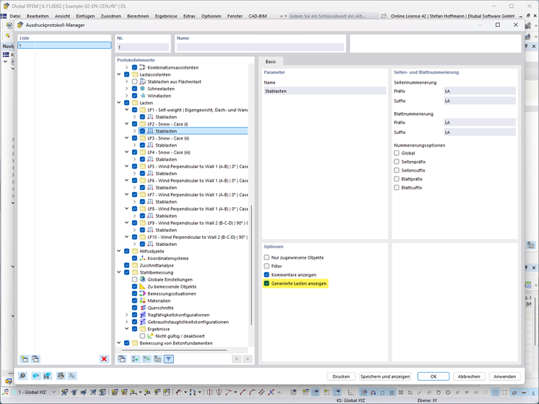
Devi solo attivare l'opzione "Mostra carico generato" per i rispettivi carichi nel gestore del protocollo di espressione.
Registrati all'extranet Dlubal per ottenere il massimo dal software e avere accesso esclusivo ai tuoi dati personali.
Registrati all'extranet Dlubal per ottenere il massimo dal software e avere accesso esclusivo ai tuoi dati personali.
Registrati all'extranet Dlubal per ottenere il massimo dal software e avere accesso esclusivo ai tuoi dati personali.
Come posso stampare carichi creati dai relativi generatori nelle relazioni di calcolo in forma tabellare?
Devi solo attivare l'opzione "Mostra carico generato" per i rispettivi carichi nel gestore del protocollo di espressione.
Il Sig. Hoffmann fornisce supporto tecnico ai clienti Dlubal Software ed è responsabile del coordinamento di tutte le richieste e delle attività tecniche.