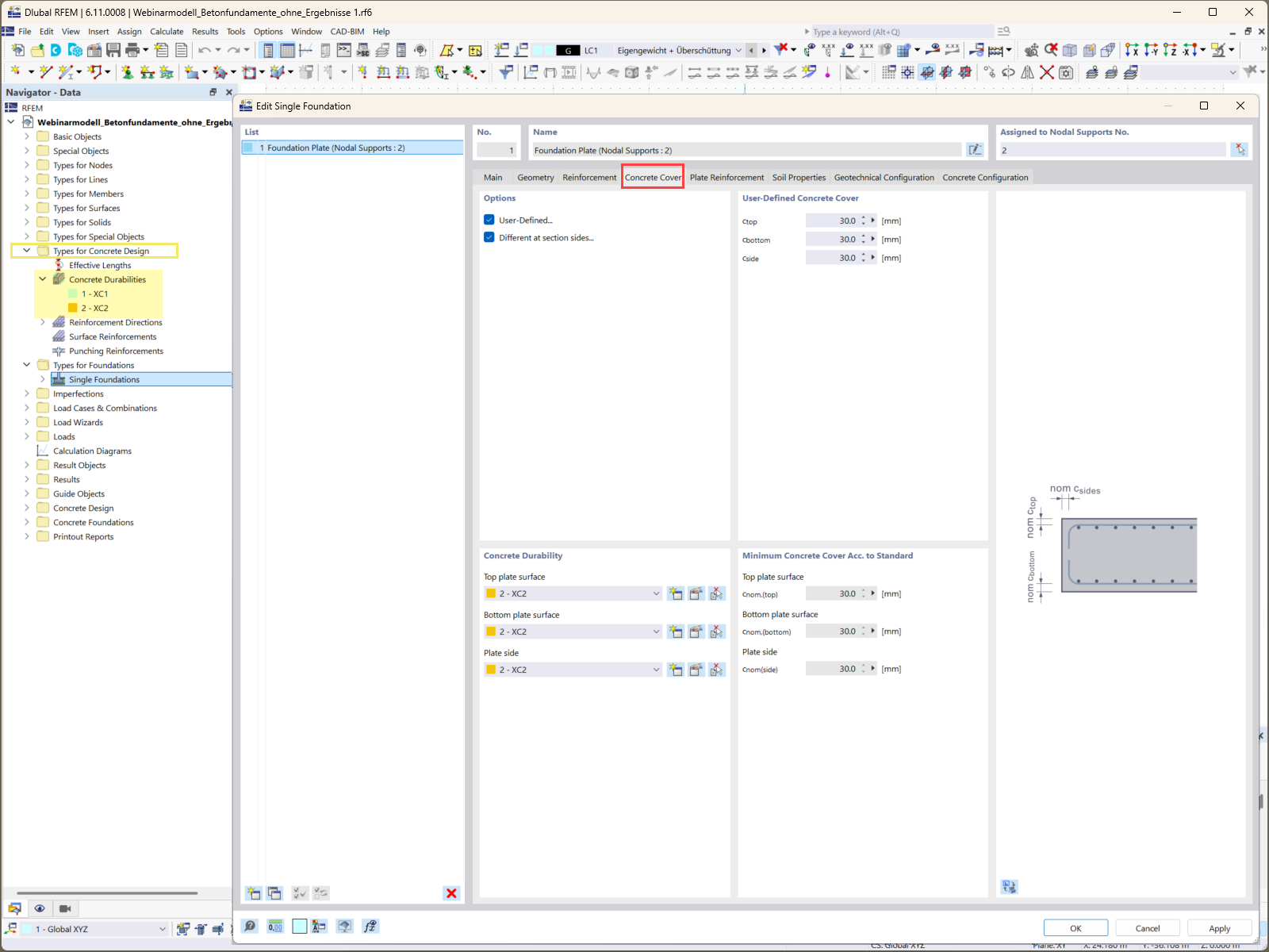
Schermata di input per la definizione dei parametri di copriferro nel software di progettazione delle fondazioni.
Schermata di input per la definizione dei parametri di copriferro nel software di progettazione delle fondazioni.
2025-09-01
058703
  • RFEM 6
  • Fondazioni di calcestruzzo per RFEM 6
  • Fondazioni e ingegneria geotecnica

Specifica di copriferro per le fondazioni

Schermata di input per la definizione dei parametri di copriferro nel software di progettazione delle fondazioni.

L'immagine illustra lo schermo di input utilizzato per specificare i requisiti di copriferro nel add-on Fondazioni di calcestruzzo. Questa funzione è essenziale per garantire la durata e la protezione del calcestruzzo armato contro i fattori ambientali. L'interfaccia consente agli utenti di definire con precisione distanze di copertura variabili per diversi componenti della fondazione, adattandosi ai requisiti specifici del progetto.
  • Copriferro
  • Verifica di fondazioni
  • Software di calcolo strutturale
  • Ingegneria strutturale
  • Add-on Fondazioni di calcestruzzo
Usato in
  • Progettazione delle fondazioni in calcestruzzo affidabili per i tuoi progetti: Parte 1
Condividi