582x
001981
2025-09-10

Progettazione delle fondazioni in calcestruzzo affidabili per i tuoi progetti: Parte 1

Questo articolo ti mostrerà come utilizzare l'add-on Fondazioni in Calcestruzzo per creare fondazioni che possono essere ulteriormente progettate e ottimizzate con l'add-on in RFEM 6. Impara il processo passo-passo per progettare vari tipi di fondazioni, garantendo la conformità con gli standard internazionali per l'integrità strutturale e la durata.

Le fondazioni sono un elemento cruciale nella progettazione strutturale, fornendo supporto e stabilità essenziali per edifici e infrastrutture. Che tu stia progettando una fondazione in cemento per un edificio in metallo, lavorando a un progetto di fondazione per una turbina eolica, o semplicemente esplorando la progettazione di cemento armato, comprendere le basi della progettazione delle fondazioni in cemento è fondamentale. Per ulteriori approfondimenti su questo argomento, consulta il nostro articolo della Knowledge Base:

Questo articolo esplorerà il processo di creazione delle fondazioni in cemento utilizzando il componente aggiuntivo Concrete Foundations per RFEM 6. Utilizzando questo potente strumento, gli ingegneri possono garantire la conformità con gli standard internazionali come Eurocodice 2 ed Eurocodice 7. Il componente aggiuntivo ottimizza tipi di fondazione, selezione dei materiali e verifiche geotecniche, snellendo il processo di progettazione e garantendo trasparenza.

Caratteristiche Principali del Componente Aggiuntivo Concrete Foundations

Il componente aggiuntivo Concrete Foundations arricchisce il processo di progettazione delle fondazioni offrendo diverse caratteristiche chiave, come:

  • Tipi di Fondazione: Progetta con facilità piastre di fondazione armate e non armate, fondazioni a secchio, fondazioni a blocco e fondazioni a gradini.
  • Verifiche di Progettazione Geotecnica: Conduci verifiche essenziali per il cedimento del terreno, la progettazione a scorrimento, lo stato limite di equilibrio, lo stato limite di sollevamento e altro, tutto in conformità con Eurocodice 7.
  • Progettazione di Cemento Armato: Effettua verifiche dettagliate per la progettazione a flessione, il taglio punzonante e l'armatura minima in conformità con Eurocodice 2.
  • Output Grafico e Tabellare: Ricevi visualizzazioni chiare e tabelle dettagliate per i requisiti di armatura.
  • Trasparenza della Progettazione: Garantire accuratezza e chiarezza con verifiche dello stato limite ultimo e di esercizio.

Guida Passo-Passo per Creare Fondazioni in Cemento in RFEM 6

Progettare fondazioni in cemento utilizzando il componente aggiuntivo Concrete Foundations è intuitivo ed efficiente. Una volta attivato (Immagine 1), il componente aggiuntivo diventa disponibile nel Navigatore Dati di RFEM 6 sotto le cartelle Tipi di Fondazioni e Fondazioni in Cemento (Immagine 2).

Passo 1: Seleziona il Tipo di Fondazione

Per iniziare, apri la finestra Nuova Fondazione Singola dalla cartella Tipi di Fondazioni nel Navigatore Dati di RFEM 6 (Immagine 2), e seleziona il tipo di fondazione appropriato dal menu a tendina (Immagine 3). I tipi di fondazione disponibili includono:

  • Piastra di Fondazione (con o senza armatura)
  • Fondazioni a Blocco (con lati lisci o ruvidi)
  • Fondazioni a Secchio (con lati lisci o ruvidi)
  • Fondazione a Gradini (con o senza armatura)

Per questo esempio, sceglieremo la piastra di fondazione armata.

Passo 2: Definisci la Geometria della Fondazione

Dopo aver selezionato il tipo di fondazione, definisci la sua geometria. Per la piastra di fondazione selezionata, imposta le dimensioni sia nelle direzioni X che Y e specifica lo spessore della piastra (Immagine 4). Puoi anche definire l'eccentricità del pilastro sopra la fondazione e le dimensioni del pilastro. Se la fondazione è assegnata a un supporto nodale, questi dettagli vengono automaticamente recuperati dal modello esistente. Ciò garantisce che la geometria si integri perfettamente con altri strumenti di RFEM 6, come il componente aggiuntivo Giunti in Acciaio quando si progettano fondazioni per un edificio in acciaio.

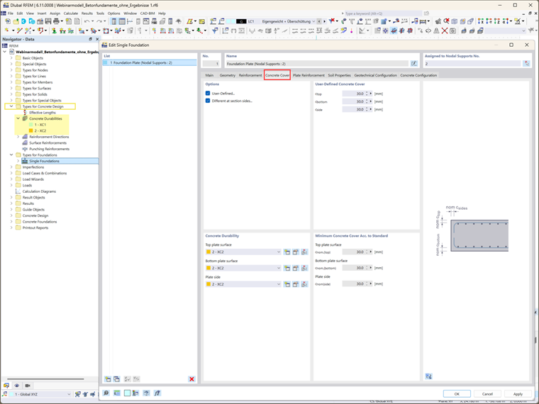
Passo 3: Copriferro e Durabilità

Il copriferro è determinato dalle impostazioni di durabilità del cemento. Queste impostazioni possono essere accessibili dalla cartella Durabilità del Cemento nel Navigatore Dati. Se queste impostazioni sono già state definite, il copriferro viene determinato automaticamente. Il copriferro minimo richiesto, come specificato dagli standard pertinenti, è visualizzato. In alternativa, puoi definire manualmente il copriferro selezionando l'opzione "Definito dall'utente", consentendo valori personalizzati per ciascun lato della sezione trasversale.

Passo 4: Definizione dell'Armatura

In questo passo, seleziona le opzioni di armatura (rete, barra d'armatura o entrambe) e il materiale corrispondente (Immagine 6). L'armatura svolge un ruolo fondamentale nella progettazione delle fondazioni strutturali, garantendo che la fondazione possa supportare i carichi richiesti. Una volta selezionato il tipo di armatura, puoi specificare ulteriormente i dettagli dell'armatura.

Ad esempio, nel caso di piastre di fondazione armate, possono essere definite sia l'armatura del solaio superiore che inferiore (Immagine 7). Il tipo di armatura selezionato nella scheda precedente determina le opzioni di input disponibili in questa sezione. Per questo esempio, sono stati selezionati sia la rete che le barre d'armatura, e le relative proprietà sono state definite per i livelli superiore e inferiore (Immagini 7 e 8).

Passo 5: Definisci le Proprietà del Suolo

La scheda Proprietà del Suolo ti consente di definire le proprietà critiche del suolo. Puoi modellare il suolo come monostrato (o multistrato in versioni future) e specificare condizioni del sottosuolo come suolo drenato o non drenato (Immagine 9). Possono essere assegnati materiali diversi a regioni che circondano la lastra di fondazione, come regioni sotto, ai lati e al di sopra della lastra. La sezione Parametri del Suolo ti consente di definire ulteriori caratteristiche del suolo, inclusi angoli di attrito, livelli delle falde freatiche e spessore della copertura terrestre.

Passo 6: Configura le Impostazioni di Progettazione

Devono essere specificate due configurazioni di progettazione essenziali:

  • Configurazione della Progettazione Geotecnica: Questa include parametri come carico di progetto, cedimento del terreno, scorrimento, stato limite di equilibrio, stato limite di sollevamento, e carico eccentrico. Puoi selezionare una configurazione geotecnica esistente, modificarla o crearne una nuova. L'overview apparirà come mostrato nell'Immagine 10.
  • Configurazione della Progettazione in Cemento: Qui, si definiscono i parametri di progettazione del cemento, includendo taglio punzonante, armatura minima e massima, e il posizionamento delle sezioni di progettazione. Anche in questo caso, puoi selezionare una configurazione geotecnica esistente, modificarla o crearne una nuova (Immagine 11).

Parole Finali

In questo modo, le fondazioni in cemento sono state create con successo e i parametri di progettazione essenziali sono stati definiti. Articoli futuri esploreranno i passaggi successivi nel processo di analisi e progettazione, comprese considerazioni per carichi di fondazione aggiuntivi, combinazioni di carico corrispondenti, e i calcoli di progetto specifici e verifiche richieste per i vari tipi di fondazioni. Questi approfondimenti ti aiuteranno a ottimizzare completamente i tuoi progetti di fondazioni per soddisfare i requisiti unici delle diverse condizioni strutturali e a beneficiare delle eccellenti caratteristiche offerte dal componente aggiuntivo Concrete Foundations per RFEM 6.


Autore

La signora Kirova è responsabile della creazione di articoli tecnici e fornisce supporto tecnico ai clienti Dlubal.

Link


;