Le situazioni di progetto in RFEM 6 mostrano la combinazione automatica dei carichi per strutture in vetro basati sugli standard ASCE 7 e ASTM E1300-24.
Le situazioni di progetto in RFEM 6 mostrano la combinazione automatica dei carichi per strutture in vetro basati sugli standard ASCE 7 e ASTM E1300-24.
2025-11-10
060023
  • RFEM 6
  • Strutture e facciate in vetro

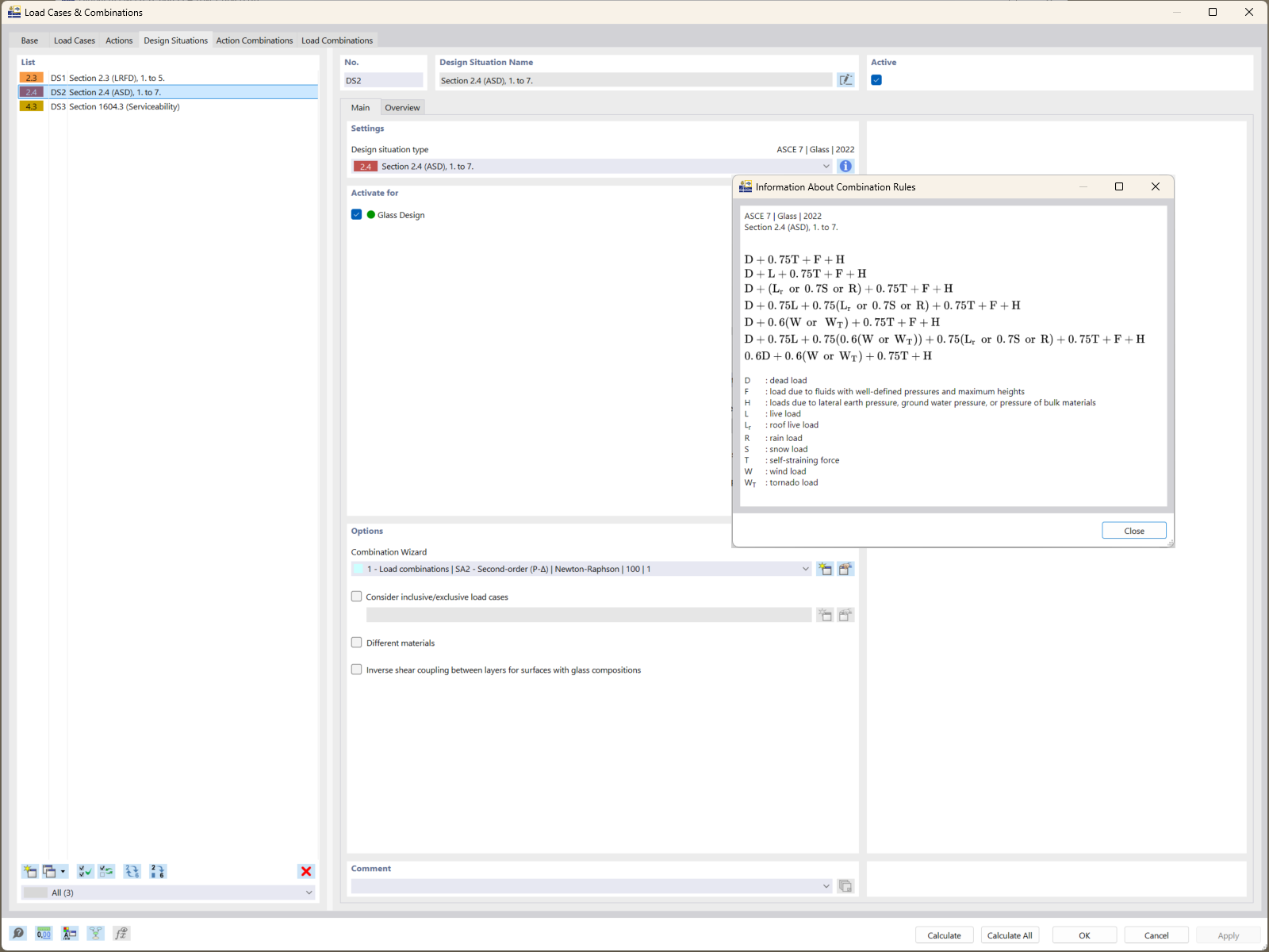
Situazioni di progetto basate sulle norme ASCE 7

Le situazioni di progetto in RFEM 6 mostrano la combinazione automatica dei carichi per strutture in vetro basati sugli standard ASCE 7 e ASTM E1300-24.

RFEM 6 visualizza le situazioni di progetto che mostrano la generazione automatica di combinazioni di carico secondo le norme ASCE 7. Queste combinazioni considerano i fattori essenziali della durata del carico per le strutture in vetro. Sono integrati nei calcoli di verifica della resistenza dell’ASTM E1300-24, garantendo una valutazione precisa dei limiti di tensione.
  • Combinazioni di carichi
  • ASCE 7
  • ASTM E1300-24
  • Strutture in vetro
  • RFEM 6
  • Limiti di tensione a trazione
Usato in
  • Progettazione di vetro in RFEM 6 secondo ASTME 1300-24: Guida Completa
Condividi