619x
001997
2025-10-21

Progettazione di vetro in RFEM 6 secondo ASTME 1300-24: Guida Completa

Esplora come RFEM 6 integra lo standard ASTM E1300-24 per una progettazione efficiente e conforme dei pannelli di vetro. Questa guida completa copre la selezione dei materiali, l'analisi dei carichi e i controlli di progettazione, garantendo sicurezza e prestazioni per le strutture in vetro. Perfetto per ingegneri che desiderano ottimizzare il loro processo di progettazione del vetro con software avanzati FEM.

Nel campo dell'ingegneria strutturale, progettare con il vetro richiede una comprensione approfondita del suo comportamento sotto diverse condizioni di carico. RFEM 6, la piattaforma avanzata di analisi agli elementi finiti (FEA) di Dlubal Software, integra potenti funzionalità di progettazione che aiutano gli ingegneri a modellare e analizzare efficientemente i pannelli di vetro, garantendo la conformità con gli ultimi standard del settore. Uno dei principali standard supportati in RFEM 6 è l'ASTM E1300-24, che governa la progettazione del vetro utilizzato nelle applicazioni edili. Questo articolo esplora come l'ASTM E1300-24 è integrato in RFEM 6, coprendo il suo utilizzo nella definizione dei pannelli di vetro, nell'applicazione dei carichi e nell'esecuzione di controlli di progettazione critici sia per la resistenza che per la funzionalità.

Caratteristiche Chiave di RFEM 6 per la Progettazione del Vetro

Il componente aggiuntivo di Design del Vetro in RFEM 6 è uno strumento specializzato che lavora direttamente nel programma, facilitando la modellazione, l'analisi e la progettazione dei componenti in vetro. Questo componente aggiuntivo semplifica il processo di definizione sia dei tipi di vetro monolitico che laminato, offrendo flessibilità nella selezione dei materiali e nella configurazione dei livelli. RFEM 6 garantisce che ogni aspetto della progettazione, dal comportamento strutturale alla conformità con gli standard del settore, sia considerato.

Caratteristiche Principali:

  • Material Library: RFEM 6 fornisce una libreria completa di materiali di vetro e pellicola, insieme all'opzione di definire materiali personalizzati, garantendo precisione e flessibilità nella modellazione di vari tipi di vetro.
  • Modellazione del Vetro Laminato: Il programma supporta la progettazione del vetro laminato utilizzando la teoria dei laminati, consentendo calcoli precisi della rigidità per pannelli compositi realizzati con materiali multipli. Questa teoria tiene conto delle proprietà individuali di ciascun livello, garantendo calcoli accurati della rigidità per il pannello complessivo.
  • Opzioni di Accoppiamento al Taglio: RFEM 6 consente agli ingegneri di definire il comportamento di accoppiamento al taglio tra i livelli di vetro laminato, sia non accoppiati che accoppiati (rigidi), in base ai requisiti del progetto.
  • Risultati Dettagliati per Livello: Il componente aggiuntivo di Design del Vetro di RFEM 6 fornisce un'analisi dettagliata, livello per livello, dei pannelli di vetro laminato. Gli ingegneri possono approfondire il comportamento strutturale di ciascun livello, aiutando a identificare potenziali punti di guasto e ad ottimizzare la progettazione.
  • Nuovi Standard di Progettazione: Con l'introduzione del controllo di progettazione ASTM E1300 2024, RFEM 6 offre un approccio più dettagliato e preciso alla valutazione delle superfici in vetro, garantendo che soddisfino standard di sicurezza e prestazioni più elevati.

Integrazione dell'ASTM E1300-24

Una delle caratteristiche distintive di RFEM 6 è la sua integrazione con l'ASTM E1300-24, lo standard del settore per la progettazione dei pannelli di vetro. Questa integrazione semplifica il processo, aiutando gli ingegneri a garantire che i loro pannelli di vetro soddisfino i criteri di progettazione stabiliti in questo standard. I seguenti controlli di progettazione dell'ASTM E1300-24 sono incorporati direttamente in RFEM 6:

  • Combinazioni di Carico ASCE 7 (Vetro): RFEM 6 genera automaticamente combinazioni di carico che includono fattori di durata del carico, cruciali per la progettazione della resistenza. Questo è in accordo con le linee guida ASCE 7, assicurando che siano considerati accuratamente tutti i potenziali scenari di carico per le strutture in vetro.
  • Situazione di Progettazione IBC Tabella 1604.3 (Funzionalità): Il codice IBC fornisce specifici requisiti di funzionalità per le strutture in vetro. RFEM 6 integra queste linee guida, valutando il rigonfiamento per assicurarsi che il pannello di vetro rispetti i limiti di funzionalità, garantendo che funziona come previsto sotto i carichi tipici.
  • Tensione Massima Ammissibile (Tabelle X6.1 e X6.2): RFEM 6 calcola la tensione massima ammissibile per il vetro, prendendo in considerazione fattori come il tipo di vetro, la durata del carico e la probabilità di rottura (Pb). Questo viene fatto in riferimento alle Tabelle X6.1 e X6.2 dell'ASTM E1300-24, assicurando che il vetro non subisca stress eccessivo sotto le condizioni di carico previste.
  • Tensione Massima ai Bordi (Controllo Aggiuntivo, Tabella X7.1): RFEM 6 include un controllo della tensione ai bordi per condizioni specifiche, come una durata del carico di 3 secondi e una probabilità di rottura (Pb) inferiore a 0.008. Questo controllo garantisce che i bordi del vetro possano resistere a carichi concentrati. È possibile specificare il tipo di finitura del bordo (taglio pulito, smussato o lucido), che influenza la tensione ammessa ai bordi. Questo controllo non è disponibile per il vetro temperato o rinforzato con bordo tagliato pulito.

Integrando questi controlli critici in RFEM 6, gli ingegneri possono assicurarsi che i loro progetti siano completamente conformi all'ASTM E1300-24, semplificando il processo di progettazione e migliorando l'affidabilità.

ASTM E1300-24 in RFEM 6: Considerazioni Pratiche

Creazione del Modello del Pannello di Vetro

Quando si crea un modello di un pannello di vetro in RFEM 6, l'ASTM E1300-24 svolge un ruolo importante nel guidare le ipotesi e i criteri utilizzati durante il processo di modellazione:

  • Assegnazione dei Materiali: La libreria di materiali di RFEM 6 include materiali che aderiscono ai requisiti dell'ASTM E1300-24, assicurando che i tipi di vetro selezionati soddisfino i limiti di resistenza definiti dallo standard.
  • Calcolo della Rigidità: Per il vetro laminato, il programma utilizza la teoria dei laminati per calcolare la rigidità complessiva del pannello, prendendo in considerazione ciascun livello individualmente. Le proprietà di rigidità determinate in questo modo e utilizzate nell'analisi successiva sono visualizzate nel programma come mostrato nell'immagine seguente.

Carichi e Casi di Carico

  • Casi di Carico: RFEM 6 genera automaticamente carichi e combinazioni di carico che includono i fattori di durata del carico richiesti per l'analisi della resistenza, in linea con le disposizioni del ASCE 7 per le strutture in vetro. Questo assicura che il vetro venga valutato sotto una varietà di condizioni di carico, inclusi vento, peso proprio e carichi accidentali.
  • Considerazioni sulla Tensione ai Bordi: Se la combinazione di carico comporta un carico di vento o un qualsiasi carico con una durata di 3 secondi, RFEM 6 include automaticamente un controllo della tensione ai bordi in conformità con la Tabella X7.1 dell'ASTM E1300-24.

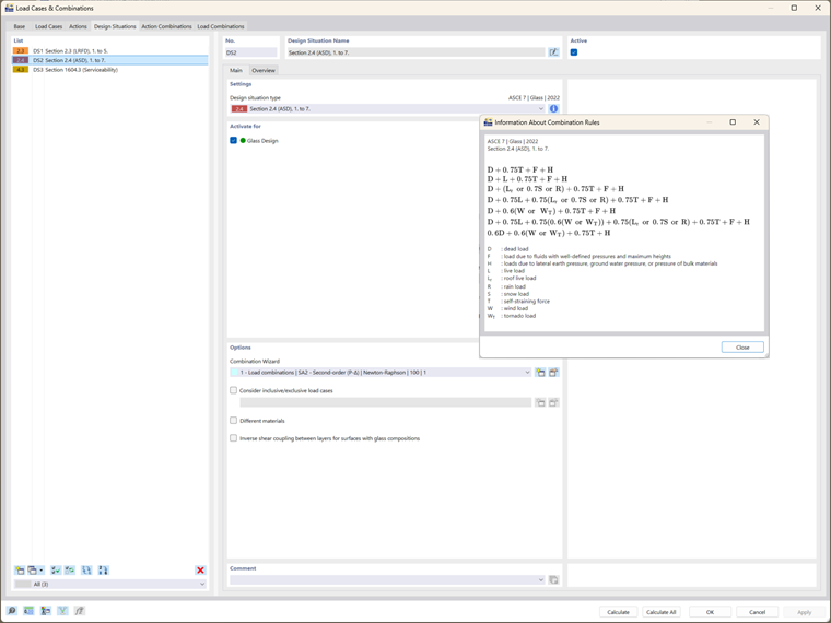
Situazioni di Progettazione e Combinazioni di Carico

L'integrazione dell'ASTM E1300-24 è più evidente nelle combinazioni di carico e nelle situazioni di progettazione utilizzate sia per i controlli di resistenza che di funzionalità:

  • Progettazione della Resistenza: RFEM 6 genera automaticamente combinazioni di carico basate sugli standard ASCE 7, tenendo conto dei fattori di durata del carico essenziali per le strutture in vetro. Queste combinazioni sono incorporate nei calcoli di progettazione di resistenza dell'ASTM E1300-24, assicurando una valutazione accurata dei limiti di tensione.
  • Progettazione della Funzionalità: La situazione di progettazione della funzionalità in RFEM 6 utilizza la Tabella 1604.3 dell'IBC per controllare le deformazioni, assicurando che non superino i limiti massimi consentiti per il vetro, secondo le linee guida dell'ASTM E1300-24.

Configurazioni di Progettazione del Vetro: Controlli Integrati ASTM E1300-24

Una volta definito il modello, i materiali e i carichi, il passo successivo è controllare le configurazioni di progettazione del vetro. RFEM 6 esegue un calcolo completo che integra i controlli di progettazione dell'ASTM E1300-24:

  • Resistenza e Tensione ai Bordi: RFEM 6 verifica se il vetro soddisfa i requisiti di resistenza calcolando la tensione massima ammissibile utilizzando le Tabelle X6.1 e X6.2 dell'ASTM E1300-24. Se la combinazione di carico include il carico di vento, il programma applica anche un controllo della tensione ai bordi in conformità con la Tabella X7.1.
  • Funzionalità: RFEM 6 valuta i limiti di deformazione rispetto alle linee guida IBC e ASTM E1300-24, assicurando che il pannello di vetro funzioni come previsto sotto i carichi di servizio.

Analizzare i Risultati: Assicurare la Conformità all'ASTM E1300-24

Dopo aver completato i calcoli, RFEM 6 presenta risultati di progettazione che riflettono l'integrazione dell'ASTM E1300-24:

  • Rapporti di Progettazione: I risultati includono rapporti di progettazione per la resistenza e la funzionalità, consentendo agli utenti di valutare se il pannello di vetro soddisfa gli standard prestazionali richiesti come delineato nell'ASTM E1300-24. Per tutti i controlli di progettazione, sono disponibili dettagli dove è possibile vedere la completa integrazione dello standard.
  • Distribuzione della Tensione: RFEM 6 fornisce rappresentazioni grafiche delle tensioni di trazione e ai bordi, consentendo agli ingegneri di confermare visivamente che le tensioni siano entro i limiti ammissibili definiti dallo standard.

Conclusione

L'integrazione dell'ASTM E1300-24 in RFEM 6 dota gli ingegneri di uno strumento potente per progettare pannelli di vetro che soddisfano gli standard di sicurezza, prestazioni e conformità. Automatizzando controlli di progettazione chiave, come le valutazioni della tensione di trazione e ai bordi, RFEM 6 semplifica il processo di progettazione, assicurando che tutti gli aspetti della progettazione del vetro—dalla selezione dei materiali alle combinazioni di carico e controlli di funzionalità—siano pienamente allineati con l'ASTM E1300-24. Questa integrazione consente agli ingegneri di creare strutture in vetro affidabili e conformi migliorando l'efficienza e l'accuratezza della progettazione.


Autore

La signora Kirova è responsabile della creazione di articoli tecnici e fornisce supporto tecnico ai clienti Dlubal.

Link


;