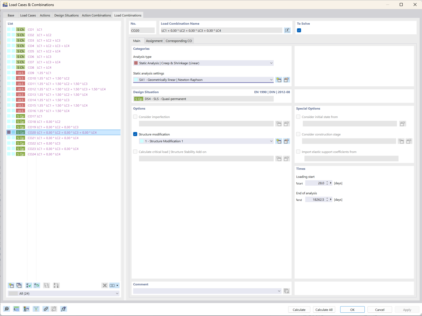
Immagine del programma che mostra le opzioni di configurazione del tipo di analisi di Creep & amp; Shrinkage in RFEM 6 per l’analisi strutturale.
Immagine del programma che mostra le opzioni di configurazione del tipo di analisi di Creep & amp; Shrinkage in RFEM 6 per l’analisi strutturale.
2025-11-24
060235
  • RFEM 6
  • Verifica calcestruzzo per RFEM 6
  • Strutture in calcestruzzo

Analisi di fluage e ritiro in RFEM 6

Immagine del programma che mostra le opzioni di configurazione del tipo di analisi di Creep & amp; Shrinkage in RFEM 6 per l’analisi strutturale.

L'immagine illustra l'interfaccia di RFEM 6 con particolare attenzione al tipo di analisi di scorrimento & ritiro. Questa funzione è utilizzata nell'ingegneria strutturale per considerare gli effetti dipendenti dal tempo delle strutture in calcestruzzo. Il tipo di analisi consente all'utente di inserire parametri specifici relativi al comportamento dei materiali nel tempo. Questo strumento aiuta a perfezionare l'accuratezza dei risultati della simulazione per l'analisi della deformazione a lungo termine.
  • Analisi di viscità
  • Analisi di ritiro
  • RFEM 6
  • Analisi strutturale
Usato in
  • Add-on Verifica calcestruzzo di RFEM 6: Caratteristiche principali e vantaggi per l'ingegneria strutturale
Condividi