Finestra "Dettagli di verifica", Valutazione dei risultati della combinazione di carichi
Finestra "Dettagli di verifica", Valutazione dei risultati della combinazione di carichi
2026-03-05
061661
  • RFEM 6
  • Strutture in acciaio
  • Analisi delle tensioni
    • Collegamenti in acciaio
    • Eurocode 3
    • EN 1993-1-8

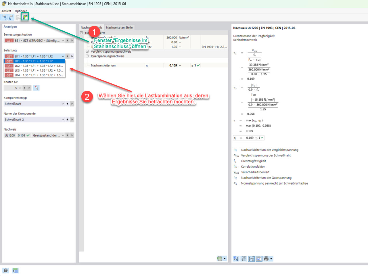
Finestra "Dettagli verififca"

Finestra "Dettagli di verifica", Valutazione dei risultati della combinazione di carichi

L'immagine mostra la finestra "Dettagli di verifica" per la selezione della combinazione di carico corrispondente
  • Add-on Giunti acciaio
  • Giunti acciaio
  • Risultato
  • Risultati nel giunto in acciaio
  • Valutazione
Usato in
  • Risultati nel giunto in acciaio - Selezione delle combinazioni di carico da considerare
Condividi