70x
005785
2026-03-04

Risultati nel giunto in acciaio - Selezione delle combinazioni di carico da considerare

Il componente Strutture acciaio offre la possibilità di valutare i risultati nel collegamento in acciaio per diverse combinazioni di carico. Come si naviga tra le combinazioni di carico?


Risposta:

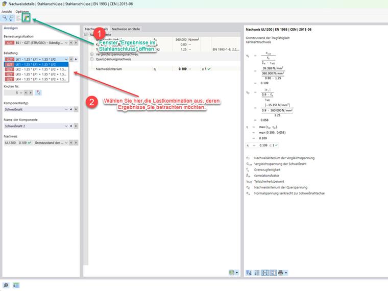
Dopo aver eseguito la progettazione di una connessione, i risultati possono essere analizzati in una finestra separata "Risultati nella connessione in acciaio". La visualizzazione dei risultati in questa finestra avviene in base alle combinazioni di carico. All'interno di questa finestra non è possibile passare da una combinazione di carico all'altra.
Ci sono due possibilità per farlo:

  • Navigazione tramite la tabella
  • Navigazione tramite i dettagli delle verifiche.

Navigazione tramite la tabella

Seleziona la tabella per i risultati dell'Add-On Connessioni in Acciaio e passa alla scheda "Utilizzo in base al carico". Con la finestra "Risultati nella connessione in acciaio" aperta, puoi passare alla combinazione di carico desiderata cliccando sulle righe corrispondenti nella tabella. La finestra "Risultati nella connessione in acciaio" (vedi immagine 1) si adatta automaticamente.

Navigazione tramite i dettagli delle verifiche

Fai doppio clic su una verifica nella tabella dei risultati dell'Add-On Connessioni in Acciaio per accedere alla finestra dei dettagli delle verifiche. Con la finestra "Risultati nella connessione in acciaio" aperta, puoi selezionare la combinazione di carico desiderata scegliendo il carico. La combinazione di carico scelta in questo modo verrà visualizzata per la valutazione nella finestra "Risultati nella connessione in acciaio" (immagine 1).

Cliccando sull'immagine seguente verrai reindirizzato per scaricare un modello di esempio.


Autore

Il signor Iconeizig fornisce supporto tecnico per i clienti di Dlubal Software e si prende cura delle loro richieste.



;