Rappresentazione della raggruppamento di casi di carico e sottocasi di carico per una migliore organizzazione e visione d'insieme
Rappresentazione della raggruppamento di casi di carico e sottocasi di carico per una migliore organizzazione e visione d'insieme
2026-03-17
061842
  • RFEM 6

Creazione di sotto-casi di carico

Rappresentazione della raggruppamento di casi di carico e sottocasi di carico per una migliore organizzazione e visione d'insieme

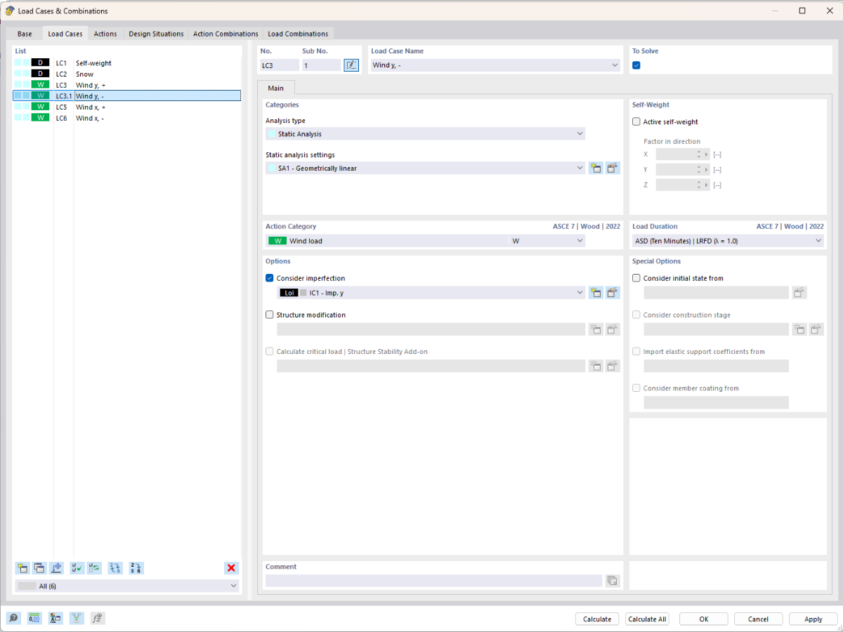
L'immagine mostra la possibilità di gestire i carichi in modo strutturato raggruppandoli con sotto-casi di carico. Questo consente una gestione dei carichi più efficiente e chiara.
  • Casi di carico
  • Sottocasi di carico
  • Struttura organizzativa
  • Migliore panoramica
  • Pianificazione strutturale
Usato in
  • Sottocarichi
Condividi