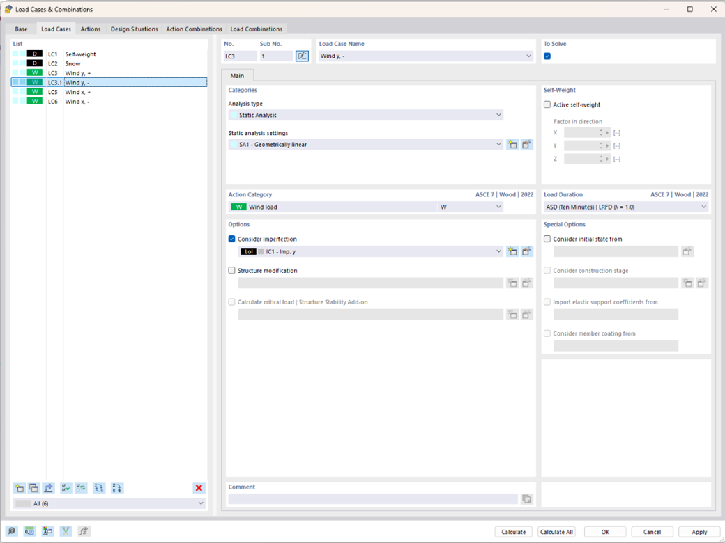
I casi di carico possono essere raggruppati e organizzati con i sottocasi di carico. Questo assicura, tra l'altro, una migliore visione d'insieme.
;
Registrati all'extranet Dlubal per ottenere il massimo dal software e avere accesso esclusivo ai tuoi dati personali.
Registrati all'extranet Dlubal per ottenere il massimo dal software e avere accesso esclusivo ai tuoi dati personali.
Registrati all'extranet Dlubal per ottenere il massimo dal software e avere accesso esclusivo ai tuoi dati personali.
I casi di carico possono essere raggruppati e organizzati con i sottocasi di carico. Questo assicura, tra l'altro, una migliore visione d'insieme.