RF-BETON Flächen - 1.1 Basisangaben
RF-BETON Flächen - 1.1 Basisangaben
2024-05-30
007057
  • RF-CONCRETE 5
  • Konstrukcje betonowe
  • Eurocode 2

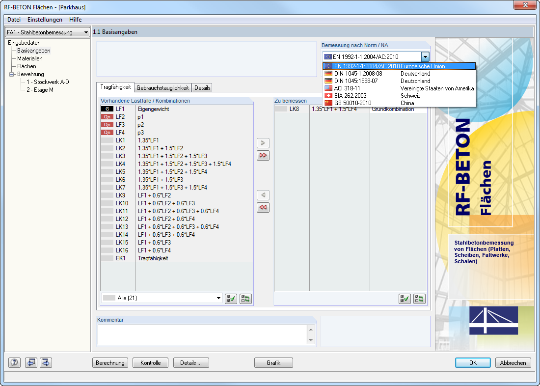
RF-BETON Flächen - 1.1 Basisangaben

Wykorzystano w
  • Funkcje RF-CONCRETE Members
Udostępnij