Stalowa belka wspornikowa połączona z płytą fundamentową
  • 3D Viewer
  • 3D Viewer | Babylon
  • Wirtualna rzeczywistość
Sprawdzanie dopuszczalnego mimośrodu
Stalowa belka wspornikowa połączona z płytą fundamentową
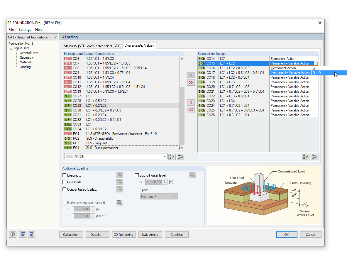
Sprawdzanie dopuszczalnego mimośrodu
2024-03-09
014939
  • RSTAB 8
  • FOUNDATION Pro 8
  • Konstrukcje betonowe
    • Konstrukcje stalowe
    • Analiza statyczno-wytrzymałościowa

Stalowa belka wspornikowa połączona z płytą fundamentową

Wykorzystano w
  • Konstrukcja wsporcza z połączeniem fundamentowym
Model 3D
Więcej o modelu 3D
  • Konstrukcja wsporcza z połączeniem fundamentowym
Specyfikacje
Liczba węzłów 2
Liczba prętów 1
Ilość przypadków obciążenia 4
Ilość KO 34
Liczba kombinacji wyników 4
Ciężar całkowity 0,202 t
Wymiary (metryczne) 0,500 x 0,500 x 4,250 m
Wymiary (imperialne) 1.64 x 1.64 x 13.94 feet
Wersja programu 8.24.02
Udostępnij
2024-05-30
010519
  • RFEM 5
  • RF-FOUNDATION Pro 5
  • RSTAB 8
    • FOUNDATION Pro 8
    • Konstrukcje betonowe
    • Analiza statyczno-wytrzymałościowa
Sprawdzanie dopuszczalnego mimośrodu
Wykorzystano w
  • Sprawdzanie mimośrodu
Udostępnij