3307x
000509
2021-01-18

Sprawdzanie mimośrodu

Mit RF-/FUND Pro können Sie die zulässige Ausmittigkeit der Sohldruckresultierenden überprüfen. Dieser Nachweis ist gemäß DIN EN 1997-1/NA mit den charakteristischen bzw. repräsentativen Beanspruchungen zu führen.

W tym module można wybrać pomiędzy obliczeniami dla oddziaływań stałych a obliczeniami dla najbardziej niekorzystnej kombinacji oddziaływań stałych i zmiennych.

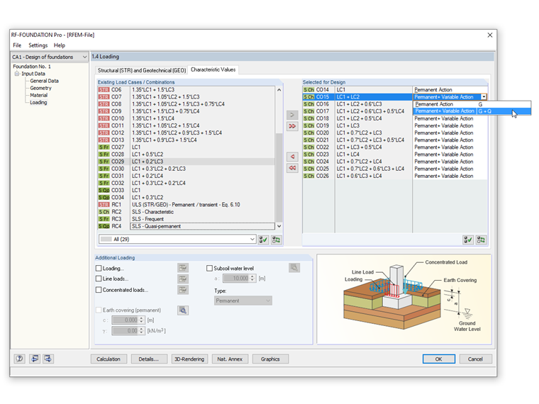
W celu przeprowadzenia tego obliczenia w oknie dialogowym „Szczegóły” należy zaznaczyć pole wyboru „Silnie mimośrodowe obciążenie rdzenia”. W zakładce "Wartości charakterystyczne" okna 1.4 Obciążenia można wybrać "Oddziaływanie stałe" lub "Oddziaływanie stałe i zmienne" w definicji obciążeń.

Wymiary fundamentu należy dobrać w taki sposób, aby wypadkowa obciążenia charakterystycznego od obciążeń stałych w rejonie podłoża znajdowała się w obrębie pierwszego obszaru rdzenia. Podczas sprawdzania najbardziej niekorzystnej kombinacji od oddziaływań stałych i zmiennych, musimy sprawdzić dla obciążenia mimośrodowego, że wypadkowe obciążenie charakterystyczne nie leży poza drugim obszarem rdzenia.

Rysunek pokazuje, w jaki sposób można wprowadzić tę możliwość w RF ‑ FOUNDATION Pro.


Autor

Pan Kieloch zapewnia wsparcie techniczne naszym klientom i jest odpowiedzialny za rozwój w obszarze konstrukcji żelbetowych.

Odnośniki


;