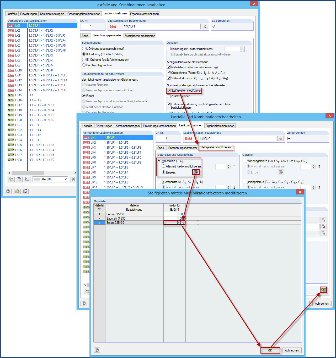
Redukcja sztywności
Redukcja sztywności
2024-05-30
017113
  • RFEM 5
  • Konstrukcje betonowe
  • Konstrukcje stalowe
    • Konstrukcje drewniane
    • Analiza statyczno-wytrzymałościowa

Redukcja sztywności

Wykorzystano w
  • Wpływanie na rozkład obciążenia poprzez dostosowanie sztywności ścian
Udostępnij