561x
002755
2019-04-01

Wpływanie na rozkład obciążenia poprzez dostosowanie sztywności ścian

Czy istnieje możliwość wpłynięcia na rozkład obciążeń? Wir würden gerne die Steifigkeiten der Wände beeinflussen, jedoch haben wir hierzu keine Möglichkeit gefunden.


Odpowiedź:

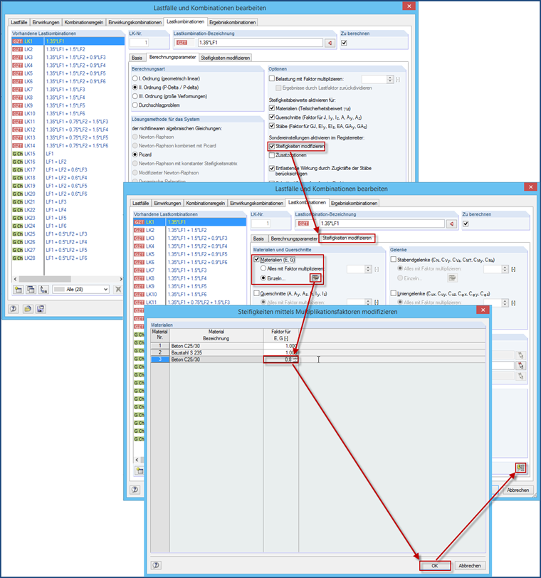
Najłatwiejszym sposobem manipulowania sztywnością jest użycie nowego materiału, w którym moduły sprężystości i ścinania są ręcznie redukowane i przydzielane tylko do odpowiednich ścian. Alternativ kann man such Liniengelenke mit Wegfedern am Anschluss an die Decke verwenden.

Ansonsten besteht noch die Möglichkeit einen Skalierungsfaktor für E und G zu verwenden. Aber auch hierfür müsste man ein neues Material anlegen. Es ist aber ein wenig fehleranfällig, da diese Steifigkeitsreduktion den gewünschten LF's und LK's zugewiesen werden muss. Es wird also nicht automatisch bei allen LF's und LK's angewandt, sondern nur bei den zugewiesenen - es sei denn, dass dann der Button "Einstellungen ... für alle LK's anwenden" betätigt wird.


Autor

Pan Baumgärtel zapewnia wsparcie techniczne klientom firmy Dlubal Software.

Odniesienia


;