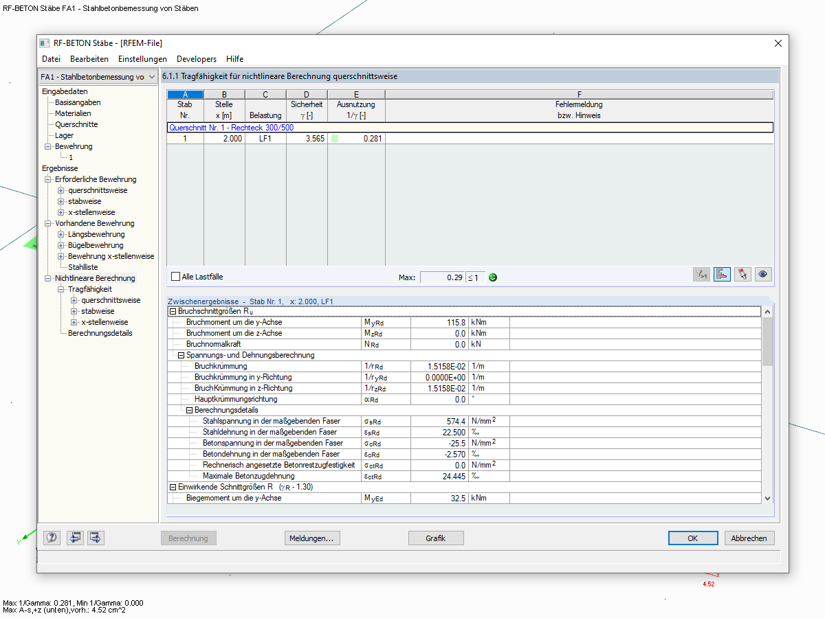
Okno 6.1.1 z wynikami SGN dla obliczeń nieliniowych
Okno 6.1.1 z wynikami SGN dla obliczeń nieliniowych
2024-05-30
019027
  • RFEM 5
  • RSTAB 8
  • RF-CONCRETE 5
    • RF-CONCRETE NL 5
    • EC2 for RFEM 5
    • BETON 8
    • EC2 dla RSTAB 8
    • Konstrukcje betonowe
    • Eurocode 2

Okno 6.1.1 z wynikami SGN dla obliczeń nieliniowych

Wykorzystano w
  • Wymiarowanie zaprojektowanego zbrojenia
Udostępnij