2704x
004471
2020-07-02

Wymiarowanie zaprojektowanego zbrojenia

Czy mogę zdefiniować belkę z określonym zbrojeniem w programie RFEM 5, a następnie uzyskać wymiarowanie tego zbrojenia wraz z jego stopniem wykorzystania?


Odpowiedź:

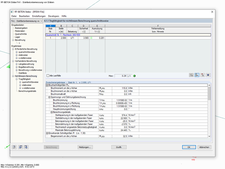
Tak, jest to możliwe w programie RFEM 5 i modułach dodatkowych RF-CONCRETE Members i RF-CONCRETE NL. Für RSTAB 8 benötigen Sie das Zusatzmodul BETON.

Sie können in den Bemessungsmodulen von RFEM 5 bzw. RSTAB 8 eine "vorhandene Grundbewehrung" definieren und für diese Bewehrung eine nichtlineare Bemessung im Grenzzustand der Tragfähigkeit durchführen.

Als Ergebnis erhalten Sie den Verlauf der Ausnutzung aus der nichtlinearen Berechnung unter der Annahme der vorhandenen Längsbewehrung.

Uwaga:
Die nichtlineare Bemessung ist im Zusatzmodul BETON für RSTAB 8 bereits inkludiert. Für RFEM 5 benötigen Sie das Zusatzmodul RF-BETON NL.


Autor

Pan Kieloch zapewnia wsparcie techniczne naszym klientom i jest odpowiedzialny za rozwój w obszarze konstrukcji żelbetowych.

Odnośniki
Pobrane


;