Obliczenia odporności ogniowej w RF-/CONCRETE Columns
Obliczenia odporności ogniowej w RF-/CONCRETE Columns
2024-05-30
019068
  • CONCRETE Słupy 8
  • RF-CONCRETE Columns 5
  • Konstrukcje betonowe
    • Analiza stateczności
    • Eurocode 2

Obliczenia odporności ogniowej w RF-/CONCRETE Columns

Wykorzystano w
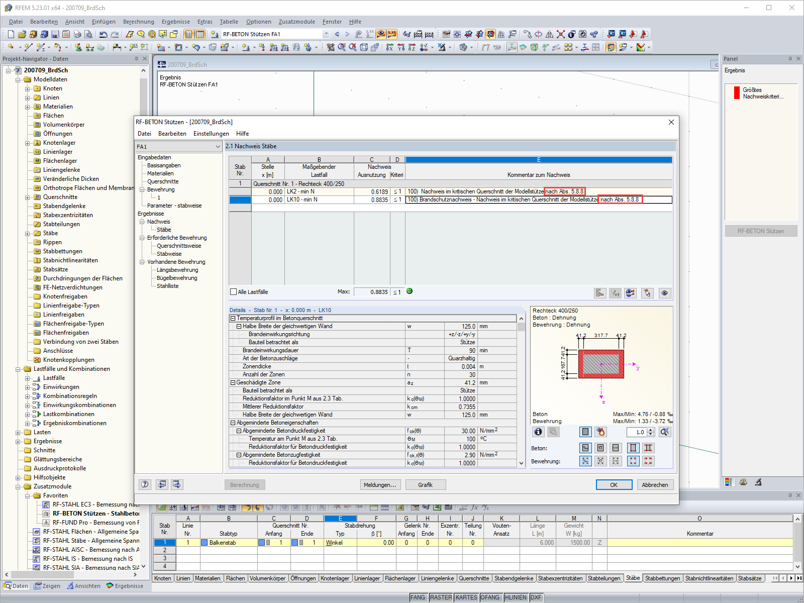
  • Obliczenia odporności ogniowej z wykorzystaniem modułu RF-/CONCRETE Columns zgodnie z EN 1992-1-2
Udostępnij