1928x
004494
2020-07-09

Obliczenia odporności ogniowej z wykorzystaniem modułu RF-/CONCRETE Columns zgodnie z EN 1992-1-2

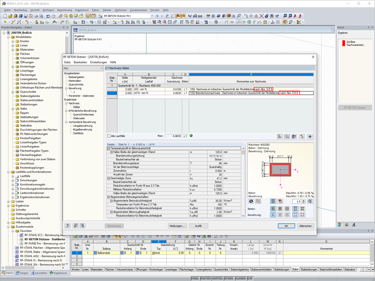
Przeprowadzam obliczenia odporności ogniowej w RF-/CONCRETE Columns. Auf welche Quelle bezieht sich die Nachweisformel nach Abs. 5.8.8?


Odpowiedź:

Obliczenia odporności ogniowej w module RF-/CONCRETE Columns są przeprowadzane według uproszczonej metody obliczeniowej opisanej w EN 1992-1-2 [1], Sekcja 4.2. Dabei wird die in Anhang B.2 beschriebene Zonenmethode verwendet:

Die Verringerung der Tragfähigkeit bei Brandeinwirkung wird durch eine Verkleinerung des Bauteilquerschnitts und eine Abminderung der Baustofffestigkeiten abgebildet. Bei dem zur Brandbemessung benutzten Ersatzquerschnitt werden die dem Brand direkt ausgesetzten und dadurch zermürbten Betonbereiche nicht berücksichtigt. Der Brandschutznachweis erfolgt dann mit dem reduzierten Querschnitt und den abgeminderten Baustoffeigenschaften analog zum Tragfähigkeitsnachweis bei Normaltemperatur.

To oznacza: Das Nennkrümmungsverfahren nach [1], Abs. 5.8.8 wird mit den heißen Materialien und reduzierten Querschnitt durchgeführt.


Autor

Pan Hoffmann zapewnia wsparcie techniczne klientom firmy Dlubal Software i jest odpowiedzialny za koordynację wszystkich zapytań i działań technicznych.

Odniesienia
Pobrane


;