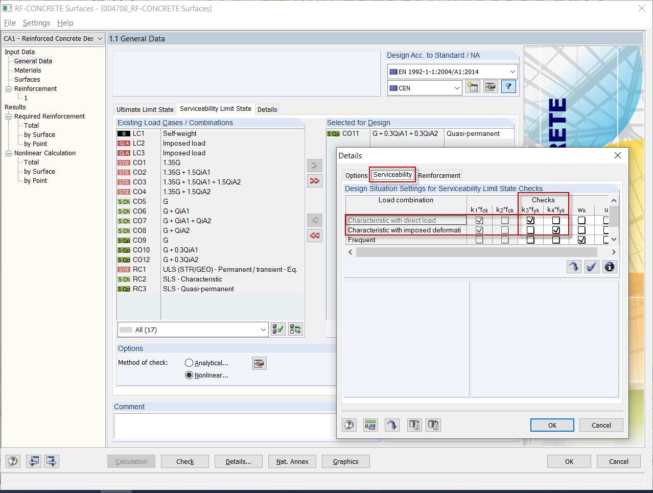
Przyczyna błędu - brak obciążenia spowodowany charakterystyczną sytuacją obliczeniową
Przyczyna błędu - brak obciążenia spowodowany charakterystyczną sytuacją obliczeniową
2024-05-30
019459
  • RFEM 5
  • RF-CONCRETE 5
  • RF-CONCRETE NL 5
    • Konstrukcje betonowe
    • Eurocode 2

Przyczyna błędu - brak obciążenia spowodowany charakterystyczną sytuacją obliczeniową

Wykorzystano w
  • Komunikat o błędzie 108) dla obliczeń naprężeń
Udostępnij