1577x
004708
2020-09-08

Komunikat o błędzie 108) dla obliczeń naprężeń

Otrzymuję błąd 108 podczas obliczania naprężeń w stali w RF-CONCRETE Surfaces. Na czym polega problem?


Odpowiedź:

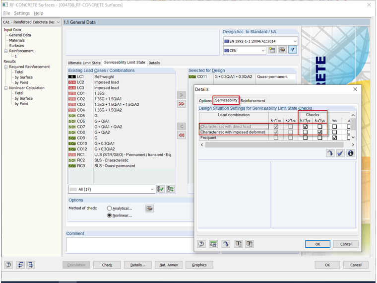
Błąd 108) pojawia się, jeżeli nie można przeprowadzić analizy naprężeń, ponieważ nie została zdefiniowana wstępnie ustawiona sytuacja obliczeniowa dla obliczeń.

Standardmäßig benötigt RF-BETON Flächen für den Spannungsnachweis des Betonstahls eine Last bzw. einen Lastfall aus der "charakteristischen Bemessungssituation". Wenn diese nicht definiert wurde, wird der Nachweis nicht durchgeführt und eine entsprechende Fehlermeldung ausgegeben.

Um dies zu beheben, wählen Sie bitte in der Maske "1.1 Basisangaben" im Register "Gebrauchstauglichkeit" eine "charakteristische Last" aus. Siehe Video.

Alternativ können Sie auch die Detaileinstellungen für den Gebrauchstauglichkeitsnachweis so abändern, dass der Spannungsnachweis z. B. mit einer quasi-ständigen Last durchgeführt wird. Diese Änderung der Standardeinstellung bzw. Norm-Vorgaben liegt aber im Ermessen des Anwenders.


Autor

Pan Kieloch zapewnia wsparcie techniczne naszym klientom i jest odpowiedzialny za rozwój w obszarze konstrukcji żelbetowych.

Odnośniki
Pobrane


;