Dane ogólne z ustawieniem współczynnika odkształcenia
Dane ogólne z ustawieniem współczynnika odkształcenia
2024-05-30
019673
  • RFEM 5
  • RSTAB 8
  • Konstrukcje drewniane
    • Analiza statyczno-wytrzymałościowa
    • Eurocode 5

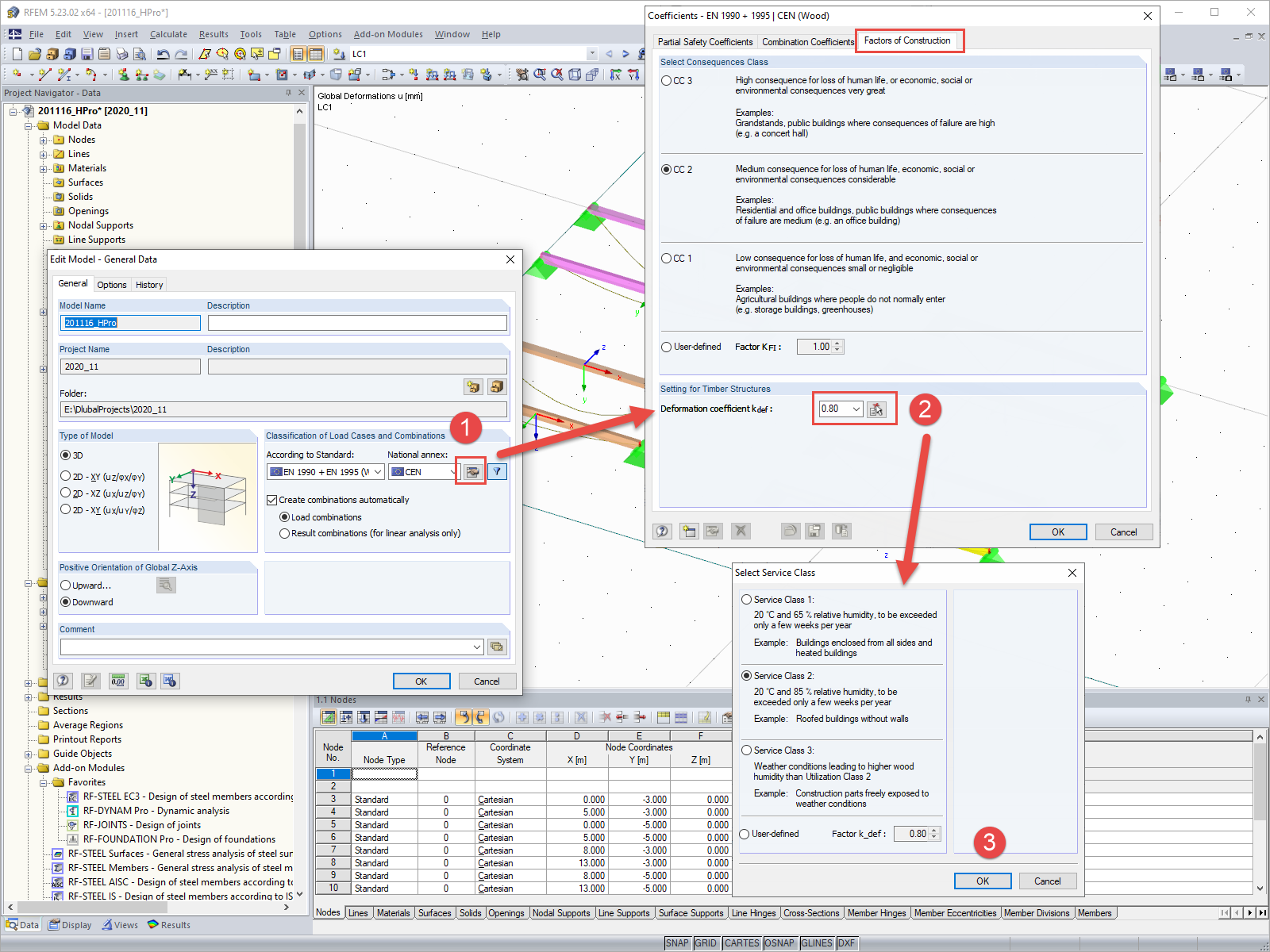
Dane ogólne z ustawieniem współczynnika odkształcenia

Wykorzystano w
  • Ustawienie dla współczynnika deformacji kdef
Udostępnij