3105x
004834
2020-11-24

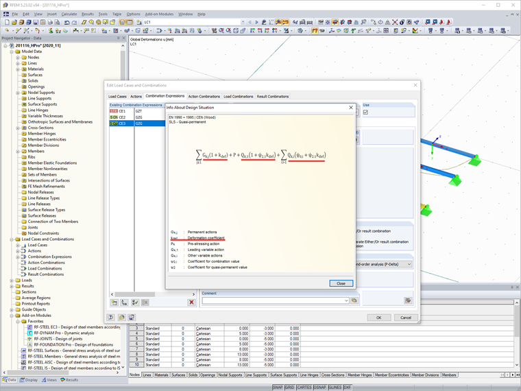
Ustawienie dla współczynnika deformacji kdef

Jak ustawić współczynnik deformacji kdef w programie?


Odpowiedź:

Współczynnik deformacji kdef można ustawić w Danych ogólnych modelu. Dort kann der Verformungsbeiwert manuell vorgegeben oder auch anhand der Nutzungsklasse ausgewählt werden.

Der Verformungsbeiwert kdef wird im Programm in den Lastkombinationen für Gebrauchstauglichkeit berücksichtigt (analog DIN EN 1995-1-1, 2.2.3).

Für die Bemessung von Mischstrukturen aus Holzmaterialien finden Sie weitere Informationen in der FAQ 4325.
FAQ 4325 | Bemessung von Mischstrukturen aus Holzmaterialien


Autor

Pan Hoffmann zapewnia wsparcie techniczne klientom firmy Dlubal Software i jest odpowiedzialny za koordynację wszystkich zapytań i działań technicznych.

Odnośniki


;