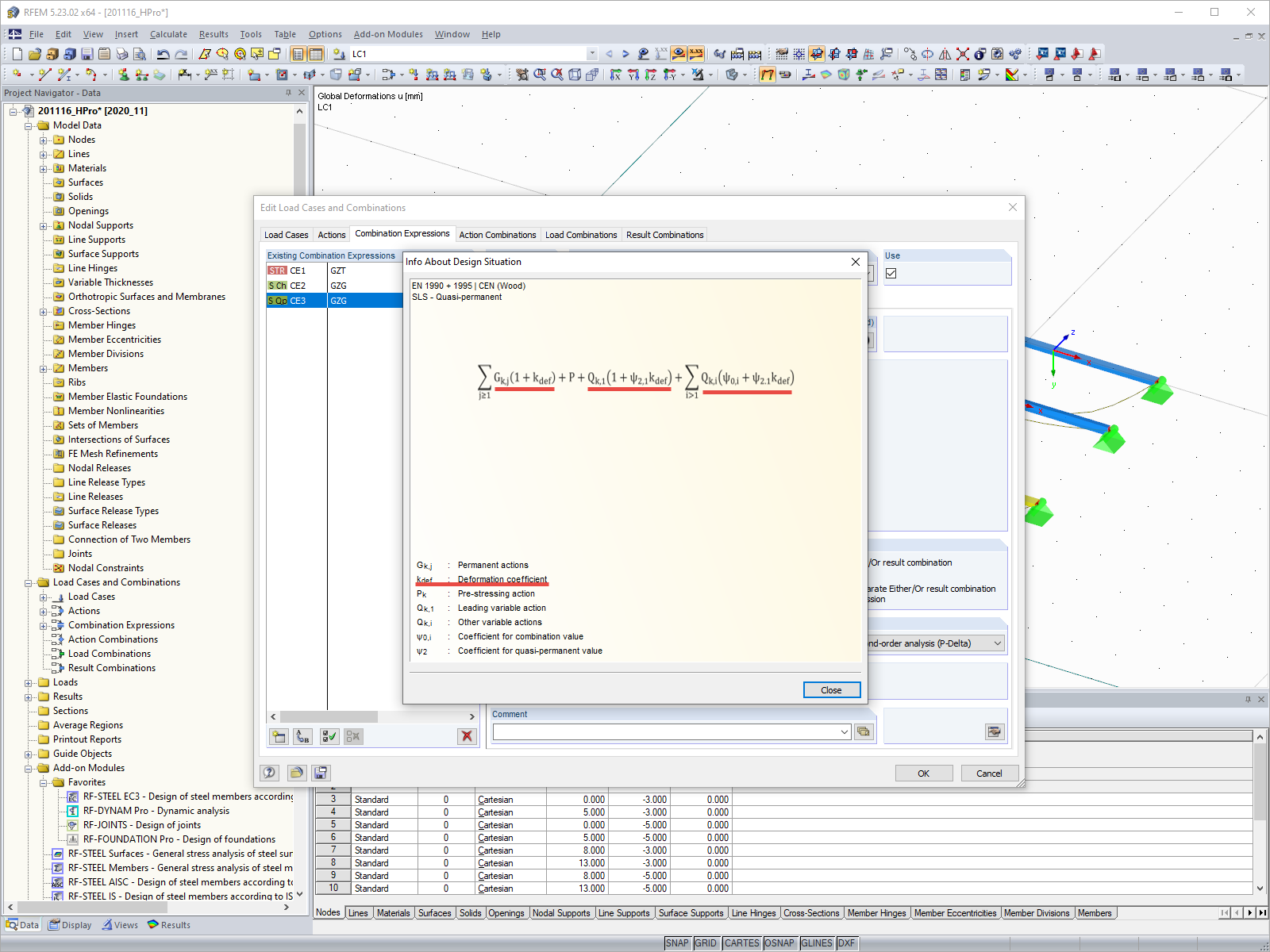
Sytuacja obliczeniowa SLS
Sytuacja obliczeniowa SLS
2024-05-30
019674
  • RFEM 5
  • RSTAB 8
  • Konstrukcje drewniane
    • Analiza statyczno-wytrzymałościowa
    • Eurocode 5

Sytuacja obliczeniowa SLS

Wykorzystano w
  • Ustawienie dla współczynnika deformacji kdef
Udostępnij