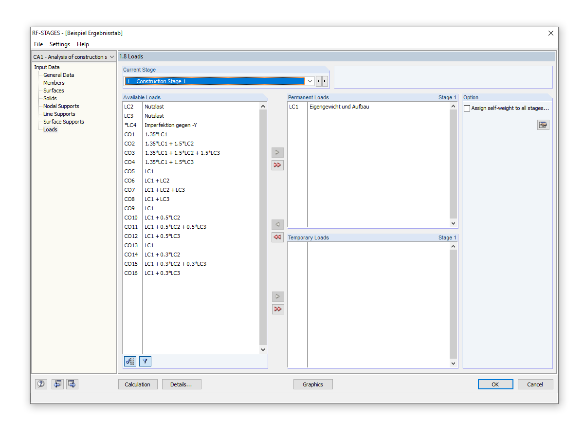
Wybór obciążeń stałych
Wybór obciążeń stałych
2024-05-30
019770
  • RF-STAGES 5
  • STAGES 8.xx
  • Analiza statyczno-wytrzymałościowa

Wybór obciążeń stałych

Wykorzystano w
  • Etapy budowy z nieliniowościami
Udostępnij