710x
004891
2021-01-05

Etapy budowy z nieliniowościami

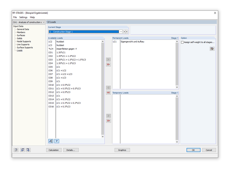
W moim modelu muszę uwzględnić etapy budowy z nieliniowościami, więc muszę pracować z kombinacjami obciążeń już zawierającymi ciężar własny. Mam do przeanalizowania i oceny kilka kombinacji obciążeń dla pierwszego etapu budowy oraz dla drugiego etapu budowy. Kombinacje obciążeń z pierwszego etapu budowy nie występują w drugim etapie budowy. Nie jestem pewien, jak przypisać kombinacje obciążeń na etapach budowy (stały lub tymczasowy).


Odpowiedź:

W module RF-STAGES obciążenia "stałe" są przenoszone do układu. Das heißt, dass ihr Einfluss automatisch im nächsten Bauzustand enthalten ist. Aus diesem Grund kann man die Lasten auch kein zweites Mal auswählen.

Anstelle mit Lastkombinationen zu arbeiten, kann auch direkt mit Lastfällen gearbeitet werden. Das heißt, ein permanenter LF wäre dann z. B. die Eigenlast. Sobald dann veränderliche Lasten als "temporäre" Lasten hinzugefügt werden, kann die Kombinatorik (manuell) im RF-STAGES selbst erfolgen und dann zur Bemessung exportiert werden.

Es gibt zum Thema "Berücksichtigung von Bauzuständen in RF-STAGES" bereits ein interessantes Webinar.


Autor

Pan Baumgärtel zapewnia wsparcie techniczne klientom firmy Dlubal Software.

Odnośniki


;