hala stalowa
  • 3D Viewer
  • 3D Viewer | Babylon
  • Wirtualna rzeczywistość
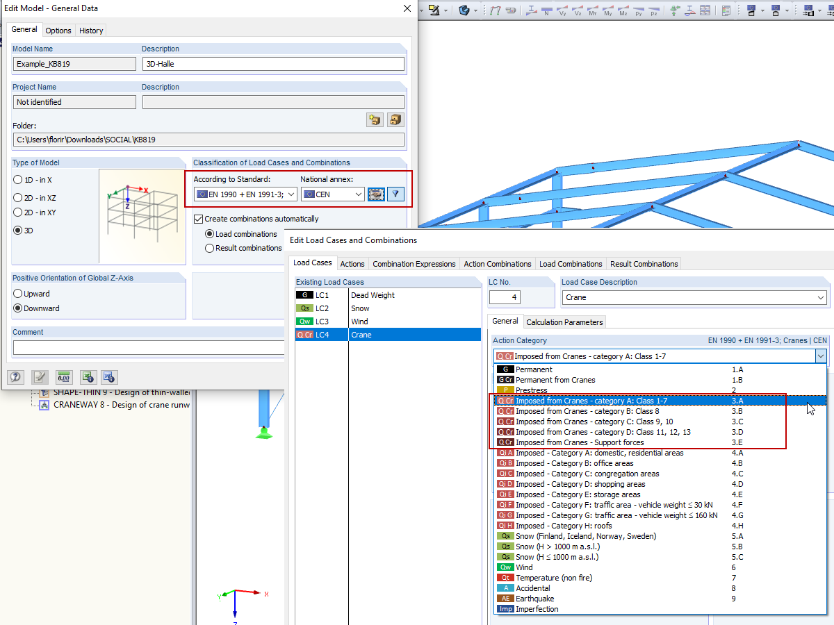
Kombinacje obciążeń dźwigara: EN 1990 + EN 1991-3; Dźwigi
  • 3D Viewer
  • 3D Viewer | Babylon
  • Wirtualna rzeczywistość
Manager plików
  • 3D Viewer
  • 3D Viewer | Babylon
  • Wirtualna rzeczywistość
Opcja "Oblicz wszystkie wyniki dla wszystkich otwartych modeli"
  • 3D Viewer
  • 3D Viewer | Babylon
  • Wirtualna rzeczywistość
hala stalowa
Kombinacje obciążeń dźwigara: EN 1990 + EN 1991-3; Dźwigi
Manager plików
Opcja "Oblicz wszystkie wyniki dla wszystkich otwartych modeli"
2024-05-30
020461
  • RFEM 5
  • Konstrukcje stalowe
  • Eurocode 1
    • Eurocode 3

hala stalowa

Wykorzystano w
  • Kombinacje obciążeń dźwigara: EN 1990 + EN 1991-3; Dźwigi
Model 3D
Więcej o modelu 3D
  • Hala stalowa – Automatyczne obliczanie suwnicy
Specyfikacje
Liczba węzłów 55
Liczba linii 82
Liczba prętów 82
Ilość przypadków obciążenia 3
Ciężar całkowity 17,628 t
Wymiary (metryczne) 20,629 x 24,629 x 7,314 m
Wymiary (imperialne) 67.68 x 80.8 x 24 feet
Wersja programu 5.23.02
Udostępnij
2024-05-30
010319
  • RFEM 5
  • RSTAB 8
  • Suwnice i belki podsuwnicowe
    • Eurocode 1
    • Eurocode 3
Kombinacje obciążeń dźwigara: EN 1990 + EN 1991-3; Dźwigi
Wykorzystano w
  • Kombinacje obciążeń dźwigara: EN 1990 + EN 1991-3; Dźwigi
Model 3D
Więcej o modelu 3D
  • Hala stalowa – Automatyczne obliczanie suwnicy
Specyfikacje
Liczba węzłów 55
Liczba linii 82
Liczba prętów 82
Ilość przypadków obciążenia 3
Ciężar całkowity 17,628 t
Wymiary (metryczne) 20,629 x 24,629 x 7,314 m
Wymiary (imperialne) 67.68 x 80.8 x 24 feet
Wersja programu 5.23.02
Udostępnij
2024-05-30
016125
  • RFEM 5
  • RSTAB 8
Manager plików
Wykorzystano w
  • Edycja modeli z RSTAB w RFEM
Model 3D
Więcej o modelu 3D
  • Hala stalowa – Automatyczne obliczanie suwnicy
Specyfikacje
Liczba węzłów 55
Liczba linii 82
Liczba prętów 82
Ilość przypadków obciążenia 3
Ciężar całkowity 17,628 t
Wymiary (metryczne) 20,629 x 24,629 x 7,314 m
Wymiary (imperialne) 67.68 x 80.8 x 24 feet
Wersja programu 5.23.02
Udostępnij
2024-05-30
016237
  • RFEM 5
  • RSTAB 8
Opcja "Oblicz wszystkie wyniki dla wszystkich otwartych modeli"
Wykorzystano w
  • Oblicz kilka modeli
Model 3D
Więcej o modelu 3D
  • Hala stalowa – Automatyczne obliczanie suwnicy
Specyfikacje
Liczba węzłów 55
Liczba linii 82
Liczba prętów 82
Ilość przypadków obciążenia 3
Ciężar całkowity 17,628 t
Wymiary (metryczne) 20,629 x 24,629 x 7,314 m
Wymiary (imperialne) 67.68 x 80.8 x 24 feet
Wersja programu 5.23.02
Udostępnij