10009x
000819
2021-04-27

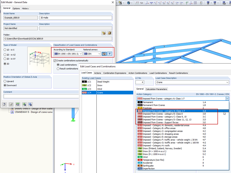
Kombinacje obciążeń dźwigara: EN 1990 + EN 1991-3; Dźwigi

Mit Hilfe der automatischen Kombinatorik von RFEM und RSTAB und Verwendung der Option "EN 1990 + EN 1991-3; Krane" können sowohl Kranbahnträger als auch die Auflagerlasten auf die weiterführende Konstruktion bemessen werden.

Podczas definiowania przypadków obciążeń należy określić odpowiednie kategorie oddziaływań, które zostaną zastosowane w kombinacjach. Kategorie od A do D wraz z odpowiadającymi im nazwami klas pochodzą z normy EN 1991-3 i powinny być stosowane do projektowania belek drogi startowej. Oznacza to, że chcąc przeprowadzić wstępne wymiarowanie belki pasa startowego w programie RFEM lub RSTAB, należy użyć tych kategorii dla poszczególnych przypadków obciążeń.

Kategorię „ogólną” należy stosować w przypadku tych przypadków obciążeń, w których reakcje podporowe wynikające z obliczeń belki podsuwnicowej mają być połączone dla pozostałej części konstrukcji.

Poszczególne częściowe współczynniki bezpieczeństwa i kombinacji można dostosować ręcznie w oknie dialogowym „Współczynniki”.


Autor

Pan Flori jest kierownikiem zespołu wsparcia technicznego i zapewnia wsparcie techniczne dla klientów firmy Dlubal Software.

Odnośniki


;