Importowanie sztywności
Eksport sztywności
Model żelbetowej płyty z żebrem i podciągiem w stanie II (w stanie zarysowanym).
  • 3D Viewer
  • 3D Viewer | Babylon
  • Wirtualna rzeczywistość
Importowanie sztywności
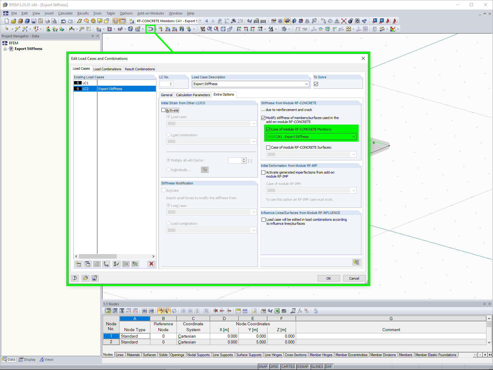
Eksport sztywności
Model żelbetowej płyty z żebrem i podciągiem w stanie II (w stanie zarysowanym).
2024-05-30
020834
  • RF-CONCRETE 5
  • Konstrukcje betonowe
  • Analiza nieliniowa

Importowanie sztywności

Wykorzystano w
  • Eksport nieliniowej sztywności
Udostępnij
2024-05-30
010171
  • RF-CONCRETE 5
  • Konstrukcje betonowe
  • Analiza nieliniowa
Eksport sztywności
Wykorzystano w
  • Eksport nieliniowej sztywności
Udostępnij
2024-05-30
020841
  • RFEM 5
  • RF-CONCRETE 5
  • Konstrukcje betonowe
    • Analiza nieliniowa
Płyta żelbetowa z żebrem
Model żelbetowej płyty z żebrem i podciągiem w stanie II (w stanie zarysowanym).

Rysunek przedstawia model płyty żelbetowej z zintegrowanym żebrem w stanie II, w którym występują rysy. Podciąg jest wyraźnie widoczny i ilustruje odkształcenia pod obciążeniem. Wizualizacja koncentruje się na stabilności konstrukcji w stanie zarysowanym, dostarczając istotnych informacji o odkształceniach materiału.
  • Płyta żelbetowa
  • Żebro
  • Podciąg
  • Stan rysowania
  • Deformacja
  • Stan II
Wykorzystano w
  • Eksport nieliniowej sztywności
Model 3D
Więcej o modelu 3D
  • Płyta żelbetowa z żebrem
Specyfikacje
Liczba węzłów 6
Liczba linii 7
Liczba prętów 1
Liczba powierzchni 1
Ilość przypadków obciążenia 2
Ciężar całkowity 16,500 t
Wymiary (metryczne) 6,000 x 5,000 x 0,350 m
Wymiary (imperialne) 19.69 x 16.4 x 1.15 feet
Wersja programu 5.25.01
Udostępnij