2491x
000992
2021-05-17

Eksport nieliniowej sztywności

Wird ein Stahlbetonmodell als gemischte Struktur, bestehend aus Flächen- und Stabelementen, abgebildet, so werden für die weitere Bemessung unterschiedliche Module verwendet.

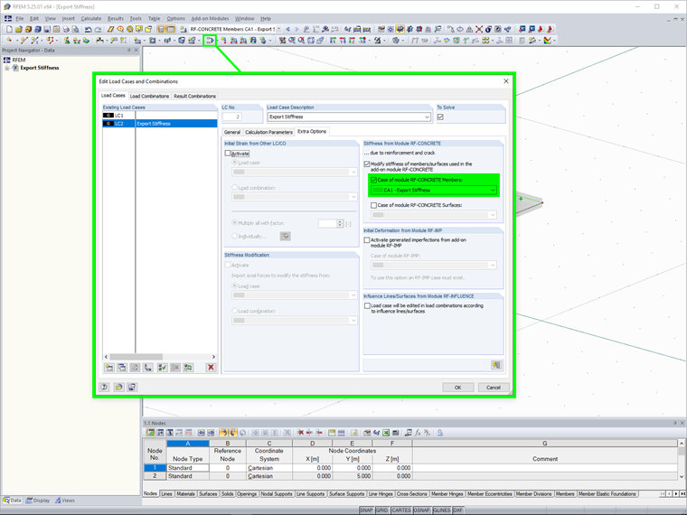
Nieliniowe obliczenia odkształceń w przekroju zarysowanym (stan II) można uwzględnić zarówno w module dodatkowym RF-CONCRETE Surfaces, jak i RF-CONCRETE Members. Aby ostatecznie odwzorować odkształcenie całej konstrukcji, konieczne jest uwzględnienie wynikowych sztywności między modułami.

W tym celu dostępna jest funkcja eksportu sztywności, który należy wybrać w sekcji Ustawienia dla obliczeń nieliniowych w module. Wcześniej należy aktywować funkcję eksportu sztywności dla odpowiednich przypadków obciążeń lub kombinacji obciążeń w Dodatkowych opcjach w programie RFEM.

Istnieją dwie możliwości eksportu:

  • Indywidualne: Eksport sztywności jest stosowany tylko dla przypadku obciążenia lub kombinacji obciążeń z wcześniej określoną sztywnością.
  • Zgodne ze zbrojeniem referencyjnym: Eksport sztywności jest stosowany do wszystkich przypadków obciążeń lub kombinacji przypadków obciążeń. Tak więc sztywność, która ma zostać wyeksportowana, zależy od konkretnego obciążenia, które należy wcześniej wybrać.


Odnośniki


;