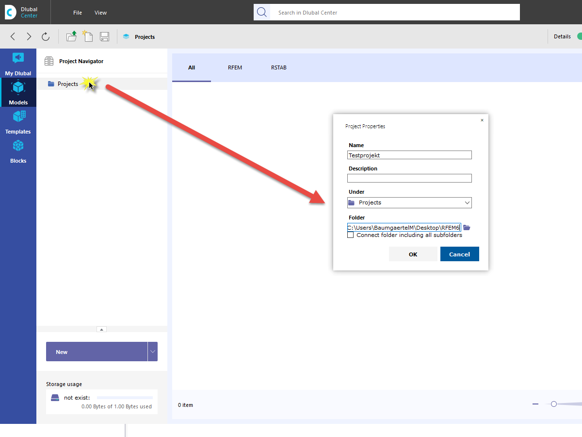
Często zadawane pytania (FAQ) 005044 | Wie kann ich meine Kundenprojekte über das Dlubal Center in den Projekt Navigator einbinden?
Często zadawane pytania (FAQ) 005044 | Wie kann ich meine Kundenprojekte über das Dlubal Center in den Projekt Navigator einbinden?
2024-05-30
022685
  • RFEM 6
  • RSTAB 9

Często zadawane pytania (FAQ) 005044 | Projekty integracyjne

Często zadawane pytania (FAQ) 005044 | Wie kann ich meine Kundenprojekte über das Dlubal Center in den Projekt Navigator einbinden?

Wykorzystano w
  • Integracja projektów
Udostępnij