1238x
005044
2021-10-06

Integracja projektów

W jaki sposób mogę zintegrować swoje projekty klienta z Nawigatorem projektów poprzez Centrum Dlubal?


Odpowiedź:

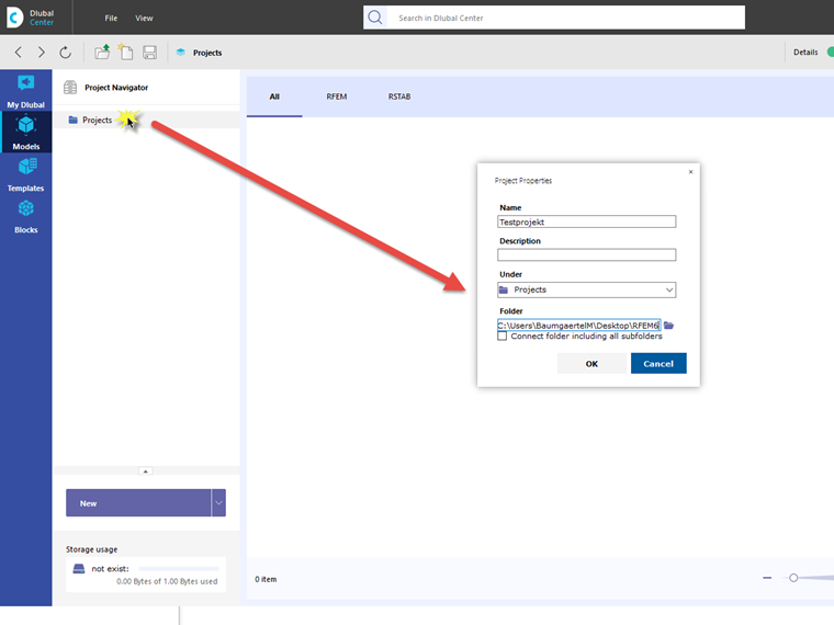
Jeżeli Centrum Dlubal jest otwarte, można otworzyć podgląd projektów, klikając opcję Model. Kliknij prawym przyciskiem myszy Projekty, aby otworzyć menu kontekstowe, w którym można utworzyć nowy projekt.

Pojawi się okno dialogowe, w którym można połączyć nowe lub istniejące foldery projektu.


Autor

Pan Baumgärtel zapewnia wsparcie techniczne klientom firmy Dlubal Software.



;