Pręty - Szczegóły projektu
Pręty - Szczegóły projektu
2024-05-30
022962
  • Projektowanie konstrukcji drewnianych RFEM 6
  • Konstrukcje drewniane

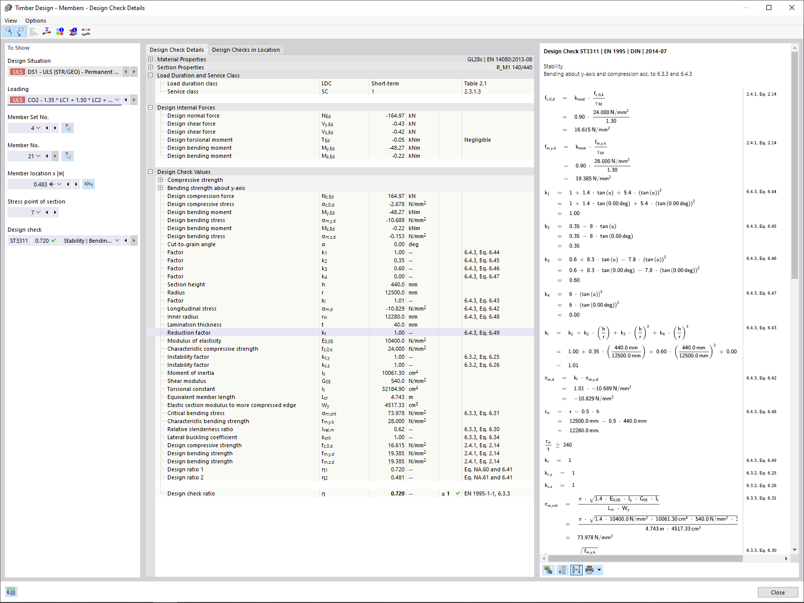
Pręty - Szczegóły projektu

Wykorzystano w
  • Rozszerzenie Projektowanie konstrukcji drewnianych
Udostępnij