1106x
002172
2021-09-08

Rozszerzenie Projektowanie konstrukcji drewnianych

W porównaniu z modułem dodatkowym RF-/TIMBER Pro (RFEM 5/RSTAB 8) do rozszerzenia Projektowanie konstrukcji drewnianych dla programu RFEM 6/RSTAB 9 dodano następujące nowe funkcje:

  • Oprócz Eurokodu 5, uwzględnione zostały inne międzynarodowe normy (SIA 265, ANSI/AWC NDS, CSA O86, GB 50005)
  • Obliczanie ściskania prostopadle do włókien (ciśnienie na podporze)
  • Wprowadzenie solwera wartości własnych do wyznaczania momentu krytycznego dla wyboczenia skrętnego (tylko EC 5)
  • Definicja różnych długości efektywnych do obliczeń w normalnej temperaturze i odporności ogniowej
  • Ocena naprężeń poprzez naprężenia jednostkowe (MES)
  • Zoptymalizowane analizy stateczności dla prętów o zbieżnym przekroju
  • Ujednolicenie materiałów dla wszystkich załączników krajowych (w bibliotece materiałów dostępna jest teraz tylko jedna norma „EN”)
  • Wyświetlanie osłabień przekrojów bezpośrednio w renderingu
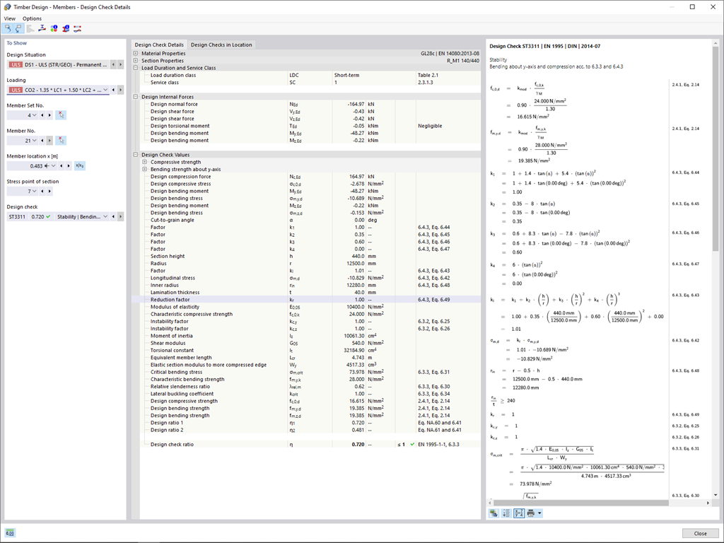
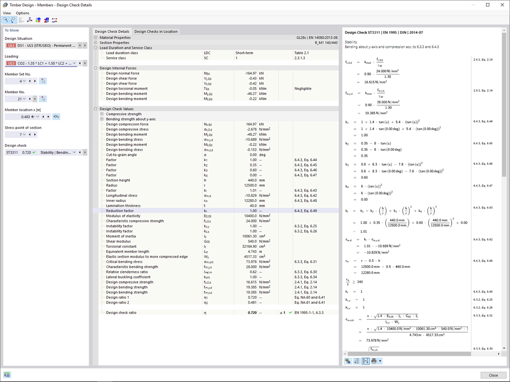
  • Wyświetlanie odpowiednich wzorów użytych do sprawdzania warunków nośności (w tym odniesienie do zastosowanego równania z normy)


;