Wielokrotne drukowanie wyników
Wielokrotne drukowanie wyników
2024-05-30
023910
  • RFEM 6
  • RSTAB 9

Wielokrotne drukowanie wyników

Wykorzystano w
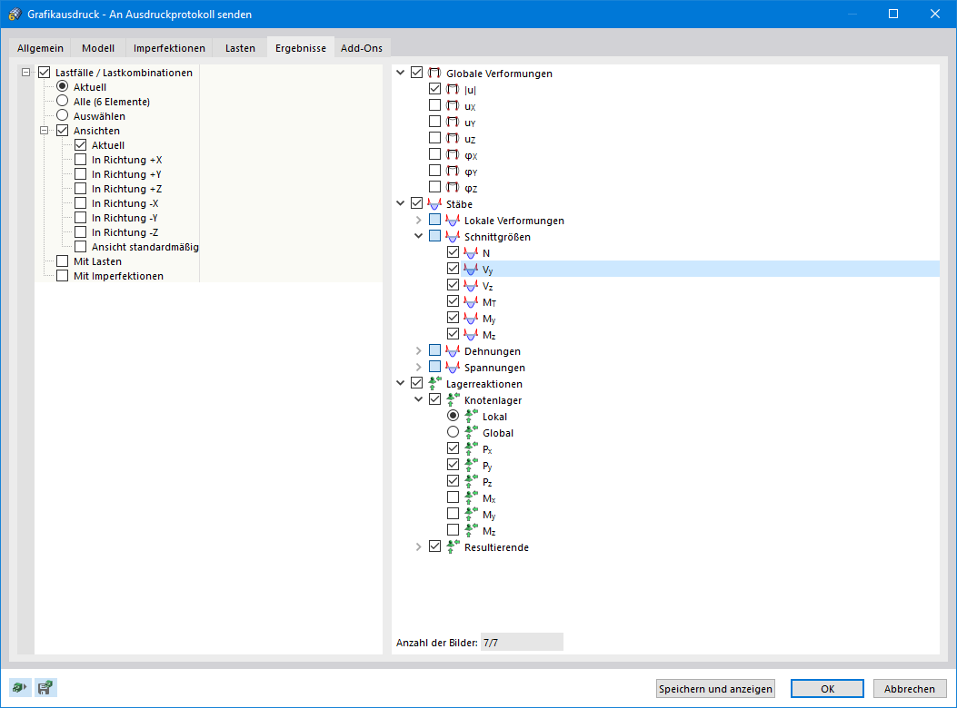
  • Wydruk wielu grafik
Udostępnij