620x
002034
2024-01-31

Wydruk wielu grafik

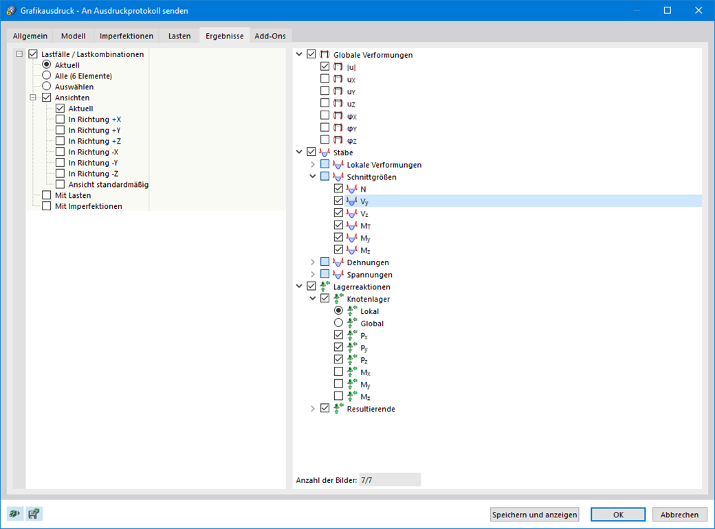
Dostępna jest funkcja wydruku zbiorowego dla danych modelu, obciążeń i wyników. Możesz tworzyć grafiki z różnych kierunków, które sam określasz. Na przykład, za pomocą jednego kliknięcia myszą można wydrukować wszystkie siły wewnętrzne w widoku izometrycznym.



;