Modyfikacja sztywności powierzchni
Modyfikacja sztywności powierzchni
2024-05-30
024575
  • RFEM 6

Modyfikacja sztywności powierzchni

Wykorzystano w
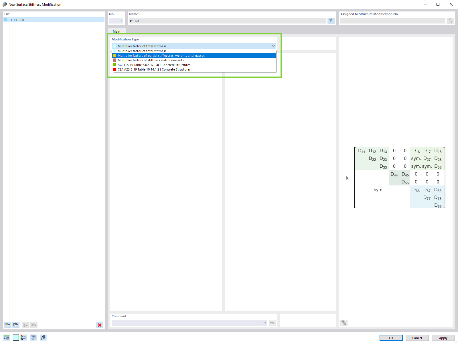
  • Dodatkowe typy modyfikacji sztywności powierzchni
Udostępnij