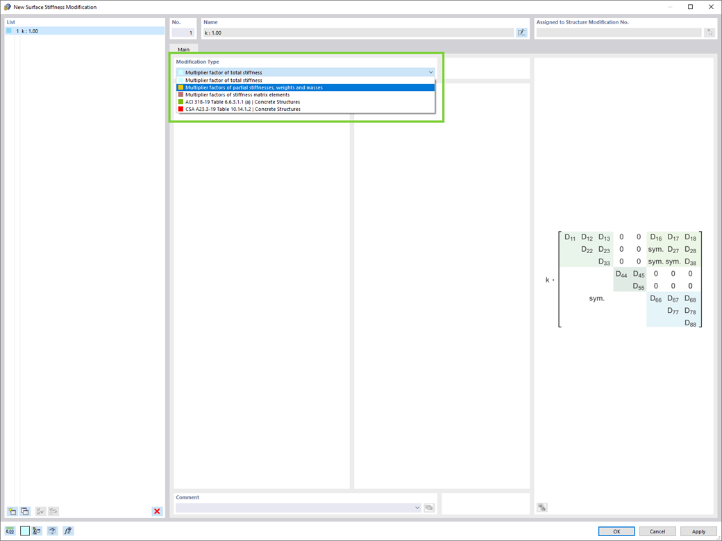
Czy chcesz zmodyfikować sztywności powierzchni? Dostępne są teraz dwa nowe typy:
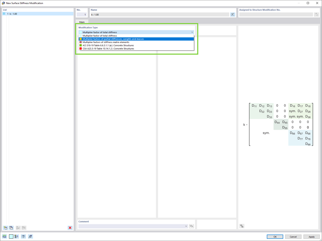
- Mnożnik sztywności całkowitej
- Mnożniki dla składowych sztywności, ciężarów oraz mas
Zarejestruj się w Extranecie Dlubal, aby maksymalnie wykorzystać możliwości oprogramowania oraz mieć ekskluzywny dostęp do swoich danych osobowych.
Zarejestruj się w Extranecie Dlubal, aby maksymalnie wykorzystać możliwości oprogramowania oraz mieć ekskluzywny dostęp do swoich danych osobowych.
Zarejestruj się w Extranecie Dlubal, aby maksymalnie wykorzystać możliwości oprogramowania oraz mieć ekskluzywny dostęp do swoich danych osobowych.
Czy chcesz zmodyfikować sztywności powierzchni? Dostępne są teraz dwa nowe typy: