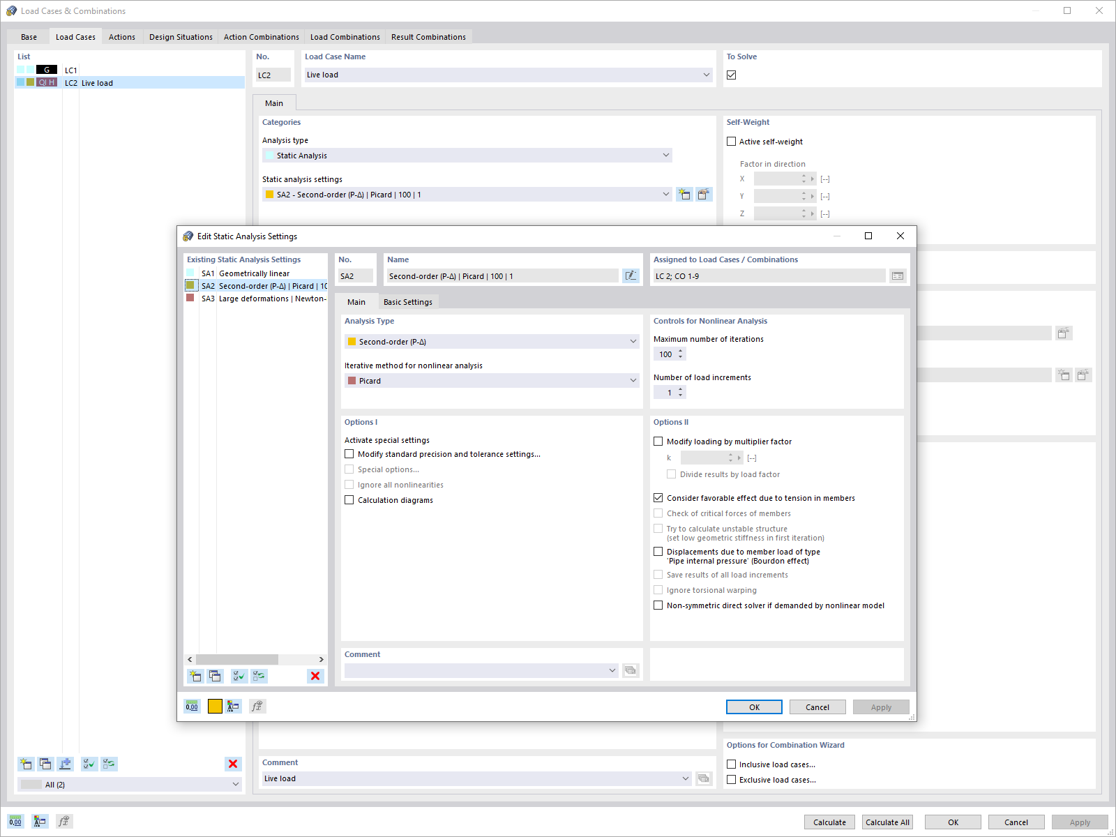
Statikanalyse-Dialog
Statikanalyse-Dialog
2024-05-30
024594
  • RFEM 6
  • RSTAB 9

Statikanalyse-Dialog

Wykorzystano w
  • Indywidualne globalne parametry obliczeń dla przypadków obciążeń i kombinacji obciążeń
Udostępnij